使用Nginx OpenResty与Redis实现高效IP黑白名单管理
创始人
2024-12-26 03:36:41
0

1、引言

在当今数字化时代,网络安全已成为企业和个人用户关注的焦点。IP黑白名单作为一种有效的网络安全策略,允许我们精确控制对Web资源的访问权限。通过白名单,我们可以确保只有可信的IP地址能够访问敏感资源;而黑名单则可以阻止恶意IP的访问,从而减少安全风险。

选择Nginx OpenResty与Redis作为实现黑白名单的解决方案,是基于以下几个原因:

  • 高性能:Nginx以其轻量级和高性能著称,适合处理高并发请求。
  • 灵活性:OpenResty通过集成Lua脚本,提供了强大的定制能力。
  • 可扩展性:Redis作为一个内存数据结构存储,支持数据的快速读写,适合实现动态的黑白名单管理。

2、简介

1、什么是OpenResty?

OpenResty是一个基于Nginx的全功能Web平台,它集成了一系列精心设计的Lua库、第三方模块和一个基于LuaJIT的轻量级Web框架。OpenResty的核心是Nginx,但它通过Lua语言扩展了Nginx的功能,使其能够构建能够处理超高并发的动态Web应用。

2、OpenResty与Nginx的关系

OpenResty是在Nginx的基础上构建的,它保留了Nginx的所有功能,并通过Lua语言扩展了其能力。这意味着你可以使用OpenResty来实现Nginx的所有功能,同时还能够利用Lua脚本来实现更复杂的业务逻辑。

3、环境安装

1、环境版本

centos 7  redis 7.2 nginx version: openresty/1.25.3.1 

2、环境安装

1、添加OpenResty仓库

# 由于公共库中找不到openresty,所以需要添加openresty的源仓库 yum-config-manager --add-repo https://openresty.org/package/centos/openresty.repo  # 注意,如果上面命令提示不存在,那就先安装一下 yum install -y yum-utils 
  1. 安装OpenResty
# 安装openresty yum install -y openresty # 安装OpenResty管理工具,帮助我们安装第三方的Lua模块 yum install -y openresty-opm 

3、目录结构
​ 默认安装在/usr/local/openresty
在这里插入图片描述
看到里面有一个nginx目录,进去可以看到跟我们平常用的nginx是一模一样的,OpenResty就是在Nginx基础上集成了一些Lua模块

到这里我们就安装好了

4、启动和运行
OpenResty底层是基于Nginx的,查看OpenResty目录的nginx目录,结构与windows中安装的nginx基本一致

5、安装配置redis

sudo yum install redis -y 

Redis配置主要包括设置持久化选项、网络配置、安全性设置等。以下是一个基本的配置示例:

# redis.conf port 6379 bind 127.0.0.1 protected-mode yes requirepass "yourpassword" 

4、白名单实现

在这里插入图片描述

图例说明:

  • 客户端:发送HTTP请求的用户或应用。
  • Nginx (OpenResty):处理和管理HTTP请求,执行Lua脚本进行访问控制。
  • Lua脚本:在Nginx中运行,负责从Redis获取白名单并进行IP检查。
  • Redis:存储白名单数据,用于快速查询。
交互流程:
  1. 客户端发送请求到Nginx。
  2. Nginx调用Lua脚本进行访问控制。
  3. Lua脚本连接Redis,并查询IP是否在白名单中。
  4. Lua脚本返回查询结果给Nginx。
  5. Nginx根据结果决定是否允许请求,并返回响应给客户端

定义白名单的作用与重要性

白名单是一种安全策略,用于定义一组被信任的IP地址或实体,它们被允许访问特定的资源或服务。在Web应用中,白名单的作用尤为显著:

  • 安全性增强:限制访问权限,仅允许特定的IP地址访问敏感资源。
  • 防止滥用:减少恶意用户或爬虫对服务的滥用。
  • 流量管理:通过控制访问源,更有效地管理网络流量。

通过OpenResty Lua脚本实现白名单逻辑

在OpenResty中,我们可以使用Lua脚本来实现白名单逻辑。Lua脚本可以在Nginx的配置文件中直接编写,或者存储在外部文件中,并在配置文件中引用。

Lua脚本实现步骤:

  1. 定义白名单:在Redis中存储白名单IP地址。
  2. 访问控制:在Nginx配置中使用access_by_lua_blockaccess_by_lua_file指令调用Lua脚本。
  3. 脚本逻辑:检查请求的IP地址是否在白名单中,如果不在,则拒绝访问。

案例演示

jenkins.ownit.top.conf
这个是nginx的配置文件
最主要内容:access_by_lua_file /opt/nginx/lua_script/white.lua;

upstream jenkins-uat {         server 192.168.102.20:91; } server {         listen       80;         server_name  jenkins.ownit.top;         #白名单 或者 黑名单         #include /opt/nginx/whitelist/corporation.conf;          location / {             rewrite ^/(.*)$ https://$host/$1 permanent;         }      access_log  /www/wwwlogs/dns.ownit.top.log;     error_log  /www/wwwlogs/dns.ownit.top.error.log;  } server {         listen       443 ssl;         server_name  jenkins.ownit.top;          #白名单 或者 黑名单         #include /opt/nginx/whitelist/corporation.conf;          #ssl                   on;         ssl_certificate      /opt/nginx/ssl/ownit.top.crt;         ssl_certificate_key  /opt/nginx/ssl/ownit.top.key;         include ssl.conf;          location / {             access_by_lua_file /opt/nginx/lua_script/white.lua; # nginx的lua脚本             proxy_pass  http://jenkins-uat;             include https_proxy.conf;         }     access_log  /www/wwwlogs/dns.ownit.top.log;     error_log  /www/wwwlogs/dns.ownit.top.error.log;  }   

white.lua文件

通过使用Lua脚本,在接收到HTTP请求时检查请求的IP地址是否在Redis存储的白名单中。如果IP不在白名单中,则拒绝访问。

思路

  1. 获取客户端IP和请求路径:在Lua脚本中获取客户端的IP地址和请求路径。
  2. 连接Redis:使用resty.redis模块连接Redis数据库。
  3. 权限校验:对连接的Redis进行认证。
  4. 检查IP是否在白名单中:从Redis中检查IP是否存在于白名单集合中。
  5. 返回结果:如果IP在白名单中,允许访问;否则,返回403 Forbidden状态码,拒绝访问。
  6. 释放Redis连接:将Redis连接返回到连接池中,以便复用。
-- 获取客户端IP和请求路径 local client_ip = ngx.var.remote_addr local path = ngx.var.uri  -- Redis相关配置 local redis_key_white_list = "map_request_white_list"  -- 连接Redis local redis = require "resty.redis" local red = redis:new() red:set_timeout(1000) -- 设置超时(毫秒) local ok, err = red:connect("127.0.0.1", 6379) if not ok then     ngx.log(ngx.ERR, "Redis连接失败: ", err)     return ngx.exit(500) end  -- 权限校验 local res, err = red:auth("123456") if not res then     ngx.say("failed to authenticate: ", err)     return end  -- 检查IP是否在白名单中 local is_in_whitelist, err = red:sismember(redis_key_white_list, client_ip) if is_in_whitelist == 1 then     ngx.log(ngx.INFO, "IP在白名单中: ", client_ip) else     ngx.status = ngx.HTTP_FORBIDDEN     ngx.say("Access Denied")     return ngx.exit(ngx.HTTP_FORBIDDEN) end  -- 返还redis连接到连接池 local ok, err = red:set_keepalive(10000, 100) if not ok then     ngx.log(ngx.ERR, "设置keepalive失败: ", err) end  

详细解释

  1. 获取客户端IP和请求路径

    local client_ip = ngx.var.remote_addr local path = ngx.var.uri 

    这两行代码从Nginx变量中获取客户端的IP地址和请求路径,client_ip用于后续的白名单检查。

  2. Redis相关配置

    local redis_key_white_list = "map_request_white_list" 

    定义存储白名单的Redis键。

  3. 连接Redis

    local redis = require "resty.redis" local red = redis:new() red:set_timeout(1000) -- 设置超时(毫秒) local ok, err = red:connect("127.0.0.1", 6379) if not ok then     ngx.log(ngx.ERR, "Redis连接失败: ", err)     return ngx.exit(500) end 

    使用resty.redis模块创建Redis连接对象,并设置连接超时时间。尝试连接到Redis服务器,如果连接失败,记录错误日志并返回500错误。

  4. 权限校验

local res, err = red:auth("123456") if not res then     ngx.say("failed to authenticate: ", err)     return end  

对Redis进行认证,如果认证失败,输出错误信息并停止执行。

  1. 检查IP是否在白名单中
local is_in_whitelist, err = red:sismember(redis_key_white_list, client_ip) if is_in_whitelist == 1 then     ngx.log(ngx.INFO, "IP在白名单中: ", client_ip) else     ngx.status = ngx.HTTP_FORBIDDEN     ngx.say("Access Denied")     return ngx.exit(ngx.HTTP_FORBIDDEN) end  

使用SISMEMBER命令检查IP是否在Redis的白名单集合中。如果IP在白名单中,记录信息日志;否则,返回403 Forbidden状态码并拒绝访问。

  1. 释放Redis连接
local ok, err = red:set_keepalive(10000, 100) if not ok then     ngx.log(ngx.ERR, "设置keepalive失败: ", err) end  

将Redis连接返回到连接池中,以便后续请求复用该连接。如果设置失败,记录错误日志。

在Nginx中配置Lua脚本

在Nginx的location配置中,使用access_by_lua_file指令来调用上述Lua脚本:

nginx复制代码http {  ```lua http {     server {         listen 80;         server_name example.com;          location / {             access_by_lua_file /opt/nginx/lua_script/white.lua;             proxy_pass http://backend;         }     } }  

上述配置在接收到HTTP请求时,会首先执行/opt/nginx/lua_script/white.lua脚本进行白名单检查。如果通过检查,则继续将请求转发到后端服务器。

在这里插入图片描述
成功访问:
在这里插入图片描述
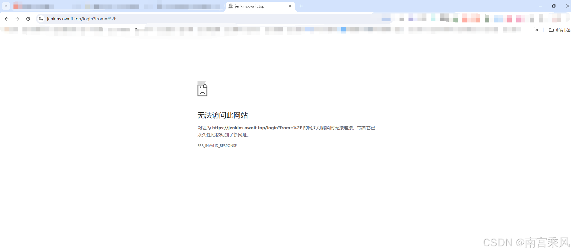
禁止访问:
在这里插入图片描述

5、黑名单实现

黑名单的作用与场景

黑名单是一种网络安全机制,用于识别并阻止恶意IP地址对服务器资源的访问。它在多种场景中发挥着重要作用:

  • 防止恶意攻击:通过封禁已知的攻击者IP,减少服务器遭受的恶意攻击。
  • 打击爬虫滥用:限制爬虫对网站资源的过度访问,保护数据不被滥用。
  • 减轻服务器负载:通过限制特定IP的访问频率,减轻服务器压力,提高服务稳定性。
  • DDoS防御:快速响应DDoS攻击,封禁攻击源IP,保护服务可用性。

使用Lua脚本与Redis实现动态IP封禁

OpenResty结合Redis可以实现一个高效的动态IP封禁系统。以下是实现的关键步骤:

  1. 环境配置:确保Nginx OpenResty和Redis环境准备就绪。
  2. Lua脚本编写:编写Lua脚本来动态查询和更新Redis中的黑名单状态。
  3. Nginx配置整合:在Nginx配置文件中集成Lua脚本,实现访问控制。

在这里插入图片描述

案例演示

通过使用Lua脚本,在接收到HTTP请求时检查请求的IP地址是否在黑名单中,或控制IP的访问频率,并进行相应的处理。

思路

  1. 获取客户端IP:在Lua脚本中获取客户端的IP地址。
  2. 连接Redis:使用resty.redis模块连接Redis数据库。
  3. 权限校验:对连接的Redis进行认证。
  4. 检查IP是否在黑名单中:从Redis中检查IP是否存在于黑名单集合中。
  5. 访问频次控制:对每个IP的访问频次进行限制,如果超过指定的频次,则将IP加入黑名单。
  6. 返回结果:如果IP在黑名单中,返回403 Forbidden状态码,拒绝访问;否则,允许请求继续。

Nginx 配置文件

upstream jms-uat {     server 192.168.82.105:81; } server {     listen 80;     server_name jms.ownit.top;     # 白名单 或者 黑名单     # include /opt/nginx/whitelist/corporation.conf;     rewrite ^/(.*)$ https://$host/$1 permanent;     access_log /www/wwwlogs/dns.ownit.top.log;     error_log /www/wwwlogs/dns.ownit.top.error.log; } server {     listen 443 ssl;     server_name jms.ownit.top;     # 白名单 或者 黑名单     # include /opt/nginx/whitelist/corporation.conf;     ssl_certificate /opt/nginx/ssl/ownit.top.crt;     ssl_certificate_key /opt/nginx/ssl/ownit.top.key;     include ssl.conf;          location = /core/auth/login/ {         access_by_lua_file /opt/nginx/lua_script/login.lua;         proxy_pass http://jms-uat;         proxy_set_header Upgrade $http_upgrade;         proxy_set_header Connection "upgrade";     }      location / {         if ($request_uri !~ \.(html|htm|jpg|png|ico|js|css)$) {             access_by_lua_file /opt/nginx/lua_script/rule.lua;         }         proxy_set_header Upgrade $http_upgrade;         proxy_set_header Connection "upgrade";         proxy_pass http://jms-uat;         include https_proxy.conf;         client_max_body_size 0;     }     access_log /www/wwwlogs/dns.ownit.top.log;     error_log /www/wwwlogs/dns.ownit.top.error.log; }  

location = /core/auth/login/

location = /core/auth/login/ {     access_by_lua_file /opt/nginx/lua_script/login.lua;     proxy_pass http://jms-uat;     proxy_set_header Upgrade $http_upgrade;     proxy_set_header Connection "upgrade"; } 
解释
  • location = /core/auth/login/
    • 这是一个精确匹配的location块,仅对请求路径严格等于/core/auth/login/的请求生效。
  • access_by_lua_file /opt/nginx/lua_script/login.lua;
    • 使用OpenResty的Lua模块,指定在访问控制阶段执行/opt/nginx/lua_script/login.lua脚本。这个脚本通常用于执行认证、权限检查或其他预处理逻辑。
  • proxy_pass http://jms-uat;
    • 将匹配到的请求代理到上游服务器http://jms-uat
  • proxy_set_header Upgrade $http_upgrade;
    • 设置Upgrade请求头,支持WebSocket等协议升级。$http_upgrade变量包含原始请求中的Upgrade头字段的值。
  • proxy_set_header Connection "upgrade";
    • 设置Connection请求头为upgrade,通常与Upgrade头一起使用,以确保连接升级。

location /

location / {     # 如果该location 下存在静态资源文件可以做一个判断      if ($request_uri !~ \.(html|htm|jpg|png|ico|js|css)$) {         access_by_lua_file /opt/nginx/lua_script/rule.lua; 加上了这条配置,则会根据 rule.lua 的规则进行限流     }     proxy_set_header Upgrade $http_upgrade;     proxy_set_header Connection "upgrade";     proxy_pass http://jms-uat;     include https_proxy.conf;     client_max_body_size 0; } 
解释
  • location /
    • 这是一个通配符匹配的location块,表示所有路径的请求都会匹配到这个块,除非有其他更精确的匹配块。
  • if ($request_uri !~ \.(html|htm|jpg|png|ico|js|css)$)
    • 使用if指令对请求路径进行检查。仅在请求路径不匹配指定的静态资源文件扩展名(如.html, .htm, .jpg, .png, .ico, .js, .css)时,执行后续的Lua脚本。这种检查有助于将动态资源与静态资源区分开来。
  • access_by_lua_file /opt/nginx/lua_script/rule.lua;
    • 使用OpenResty的Lua模块,指定在访问控制阶段执行/opt/nginx/lua_script/rule.lua脚本。这个脚本通常用于实现限流、防火墙或其他动态访问控制逻辑。
  • proxy_set_header Upgrade $http_upgrade;
    • 设置Upgrade请求头,支持WebSocket等协议升级。$http_upgrade变量包含原始请求中的Upgrade头字段的值。
  • proxy_set_header Connection "upgrade";
    • 设置Connection请求头为upgrade,通常与Upgrade头一起使用,以确保连接升级。
  • proxy_pass http://jms-uat;
    • 将匹配到的请求代理到上游服务器http://jms-uat
  • include https_proxy.conf;
    • 包含额外的配置文件https_proxy.conf,该文件可能包含HTTPS代理相关的其他配置项。
  • client_max_body_size 0;
    • 设置客户端请求体的最大大小为0,表示不限制请求体的大小。

这两个location块主要用于处理不同路径的请求,并在访问控制阶段使用Lua脚本进行相应的逻辑处理。精确匹配的/core/auth/login/路径专用于特定的认证或预处理,而通配符匹配的/路径则处理所有其他请求,并进行动态访问控制逻辑。两者共同确保了Nginx服务器的灵活性和安全性。

Lua脚本 (rule.lua)

-- 连接池超时回收毫秒 local pool_max_idle_time = 10000 -- 连接池大小 local pool_size = 100 -- redis 连接超时时间 local redis_connection_timeout = 100 -- redis host local redis_host = "192.168.102.20" -- redis port local redis_port = "6379" -- redis auth local redis_auth = "123456" -- 封禁IP时间(秒) local ip_block_time = 120 -- 指定ip访问频率时间段(秒) local ip_time_out = 10 -- 指定ip访问频率计数最大值(次) local ip_max_count = 60  -- 错误日志记录 local function errlog(msg, ex)     ngx.log(ngx.ERR, msg, ex) end  -- 释放连接池 local function close_redis(red)     if not red then         return     end     local ok, err = red:set_keepalive(pool_max_idle_time, pool_size)     if not ok then         ngx.say("redis connct err:", err)         return red:close()     end end  -- 连接redis local redis = require "resty.redis" local client = redis:new() local ok, err = client:connect(redis_host, redis_port) -- 连接失败返回服务器错误 if not ok then     return end -- 设置超时时间 client:set_timeout(redis_connection_timeout)  -- 优化验证密码操作 local connCount, err = client:get_reused_times() -- 新建连接,需要认证密码 if 0 == connCount then     local ok, err = client:auth(redis_auth)     if not ok then         errlog("failed to auth: ", err)         return     end elseif err then     errlog("failed to get reused times: ", err)     return end  -- 获取请求ip local function getIp()     local clientIP = ngx.req.get_headers()["X-Real-IP"]     if clientIP == nil then         clientIP = ngx.req.get_headers()["x_forwarded_for"]     end     if clientIP == nil then         clientIP = ngx.var.remote_addr     end     return clientIP end  local clientIp = getIp()  local incrKey = "limit:all:count:" .. clientIp local blockKey = "limit:all:block:" .. clientIp  -- 查询ip是否被禁止访问,如果存在则返回403错误代码 local is_block, err = client:get(blockKey) if tonumber(is_block) == 1 then     ngx.exit(ngx.HTTP_FORBIDDEN)     close_redis(client) end  local ip_count, err = client:incr(incrKey) if tonumber(ip_count) == 1 then     client:expire(incrKey, ip_time_out) end -- 如果超过单位时间限制的访问次数,则添加限制访问标识,限制时间为ip_block_time if tonumber(ip_count) > tonumber(ip_max_count) then     client:set(blockKey, 1)     client:expire(blockKey, ip_block_time) end  close_redis(client)  

在这里插入图片描述
成功访问:
在这里插入图片描述

失败访问:
在这里插入图片描述

参考文档:
https://www.cnblogs.com/KingArmy/p/18019489
https://blog.csdn.net/qq_45503196/article/details/134648292

相关内容

热门资讯

科技实测!金花房卡官网烛龙大厅... 烛龙大厅/新道游房卡更多详情添加微:33549083、 2、在商城页面中选择房卡选项。 ...
我来教你/金花微信链接市场价格... 我来教你/金花微信链接市场价格表天酷大厅/房卡在哪里购买天酷大厅是一款非常受欢迎的游戏,咨询房/卡添...
ia实测“金花房卡从哪里购买/... 皇豪互娱是一款非常受欢迎的棋牌游戏,咨询房/卡添加微信:86909166许多玩家在游戏中会购买房卡来...
微信斗牛房卡找谁买/金花链接房... 微信斗牛是一款非常受欢迎的棋牌游戏,咨询房/卡添加微信:15984933许多玩家在游戏中会购买房卡来...
微信链接金花牛牛透视挂点控/微... 微信炸金花是一款非常受欢迎的棋牌游戏,咨询房/卡添加微信:44346008许多玩家在游戏中会购买房卡...
房卡必备教程“微信牛牛链接金花... 卡卡大厅是一款非常受欢迎的棋牌游戏,咨询房/卡添加微信:86909166许多玩家在游戏中会购买房卡来...
秒懂教程“微信链接金花房卡如何... 先锋大厅是一款非常受欢迎的棋牌游戏,咨询房/卡添加微信:15984933许多玩家在游戏中会购买房卡来...
给大家讲解“微信上玩炸金花冲房... 新漫游牛牛是一款非常受欢迎的棋牌游戏,咨询房/卡添加微信:86909166许多玩家在游戏中会购买房卡...
一分钟了解“金花房卡一手货源/... 卡贝大厅是一款非常受欢迎的棋牌游戏,咨询房/卡添加微信:44346008许多玩家在游戏中会购买房卡来...
微信斗牛房卡怎么获得/微信牛牛... 微信斗牛是一款非常受欢迎的棋牌游戏,咨询房/卡添加微信:86909166许多玩家在游戏中会购买房卡来...
金花链接如何创建房间玩/微信上... 金花是一款非常受欢迎的棋牌游戏,咨询房/卡添加微信:15984933许多玩家在游戏中会购买房卡来享受...
金花链接如何创建房间玩/微信炸... 微信炸金花是一款非常受欢迎的棋牌游戏,咨询房/卡添加微信:86909166许多玩家在游戏中会购买房卡...
微信牛牛房卡链接哪里有/微信链... 牛牛是一款非常受欢迎的棋牌游戏,咨询房/卡添加微信:160470940许多玩家在游戏中会购买房卡来享...
终于找到“微信斗牛房卡专卖店联... 微信斗牛是一款非常受欢迎的棋牌游戏,咨询房/卡添加微信:160470940许多玩家在游戏中会购买房卡...
ia实测“微信上玩炸金花冲房卡... 新上游牛牛是一款非常受欢迎的棋牌游戏,咨询房/卡添加微信:86909166许多玩家在游戏中会购买房卡...
金花建房软件哪个好/微信链接牛... 牛牛是一款非常受欢迎的棋牌游戏,咨询房/卡添加微信:86909166许多玩家在游戏中会购买房卡来享受...
正版授权“牛牛链接房卡那里有/... 人海大厅是一款非常受欢迎的棋牌游戏,咨询房/卡添加微信:15984933许多玩家在游戏中会购买房卡来...
微信链接斗牛房卡多少钱/微信金... 斗牛是一款非常受欢迎的棋牌游戏,咨询房/卡添加微信:15984933许多玩家在游戏中会购买房卡来享受...
一分钟推荐“微信链接斗牛房卡充... 斗牛是一款非常受欢迎的棋牌游戏,咨询房/卡添加微信:44346008许多玩家在游戏中会购买房卡来享受...
终于找到“微信开牛牛房卡在哪里... 新众乐牛牛是一款非常受欢迎的棋牌游戏,咨询房/卡添加微信:44346008许多玩家在游戏中会购买房卡...