Tomcat安装和配置(超详细)
创始人
2025-01-10 07:04:22
0

一、Tomcat安装准备

        1、tomcat下载

                1.1、百度网盘链接下载

                        链接:https://pan.baidu.com/s/1uceOKe_QcpSQ6yhNxi4T5g?pwd=1234
                        提取码:1234
 

                1.2、官网在线下载

                        Tomcat官网:https://tomcat.apache.org/download-80.cgi

                        1.2.1、打开官网,选择想安装的版本

                        1.2.2、根据自己的电脑配置进行选择


 二、tomcat安装步骤

         2、tomcat安装

                解压下载完成的tomcat的压缩包

                        

                        解压后的文件夹

                        

                        解压完成后,把文件夹复制的任意盘


三、运行tomcat

        3、运行

                3.1打开tomcat安装目录

                 3.2、打开目录里面的bin文件

                 3.3、运行 bin目录的startup.bat文件(如果启动闪退,请到5.1目录)

                 3.4、点击允许访问(没有弹出则跳过)

                 3.5、出现以下界面,则tomcat运行成功

                 3.6、浏览器访问 localhost:8080,出现如下页面,即为成功

                 3.7、关闭tomcat运行(点击shutdown.bat文件)

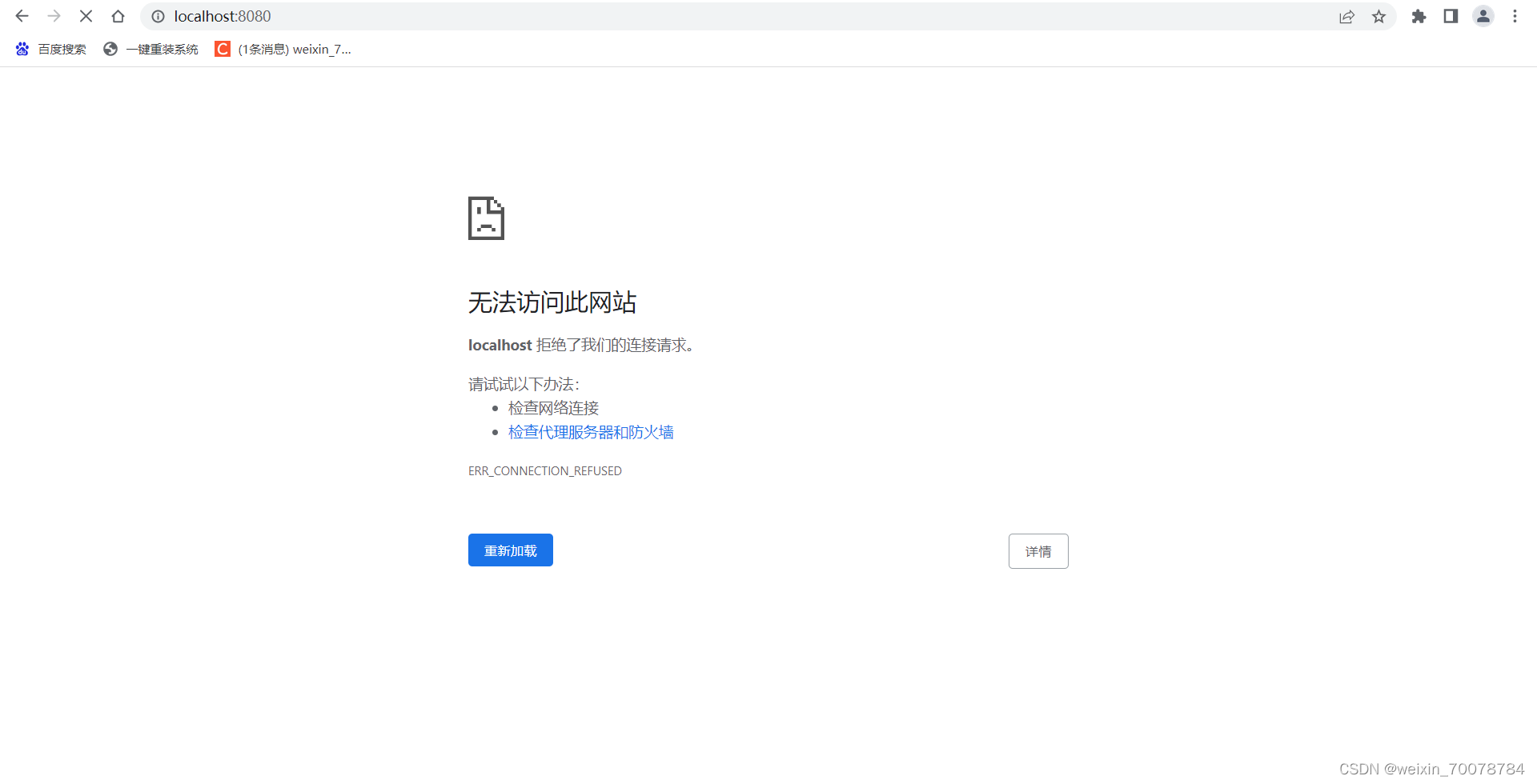
                 3.8、再次浏览器访问 localhost:8080

 


 

 四、tomcat配置环境变量(扩展)

         4、环境变量

                4.1、右键“此电脑”选择“属性”

                4.2、点击“高级系统设置”

                4.3、点击“环境变量”

                4.4、找到系统变量 -> 点击新建

                 4.5、打开新建系统变量页面,填入tomcat的系统变量信息

                        变量名:CATALINA_HOME

                        变量值:安装tomcat的路径(D:\Program Files\apache-tomcat-8.5.60)

                4.6、在“系统变量”中选择“Path”,点击“编辑”

                 4.7、点击“新建”,增加两个变量地址如下:

                        %CATALINA_HOME%\bin

                4.8、按下“window+R”键 弹出运行框,输入“cmd”进入window命令行

                 4.9、输入“startup.bat”按下回车

                 4.10、出现下面界面则是tomcat已经配置成功

                 4.11、浏览器访问 localhost:8080,出现如下页面,即为成功

 


 

 五、tomcat启动闪退问题

         5、解决启动闪退

                5.1、鼠标右键点击startup.bat,再点击编辑

                 5.2、往第一行添加以下内容

                        SET JAVA_HOME=C:\Program Files\Java\jdk1.8.0_271(Java-JDK路径)
                        SET TOMCAT_HOME=D:\Program Files\apache-tomcat-8.5.60(tomcat路径)

                         shutdown.bat跟startup.bat一样修改添加以下

 


 

 六、修改tomcat端口号

         6、修改端口

                6.1、找到tomcat目录下的conf文件夹

                 6.2、右键点击server.xml,找到编辑

                 6.3、Ctrl+F 查找8080 后,修改端口号

                6.4、再次运行startup.bat,访问浏览器的地址修改成:

                         localhost:修改后的端口号  如:(localhost:9090)

 


 制作不易,有帮助的话还希望能给个点赞和关注支持下,谢谢大家。🙏

相关内容

热门资讯

一秒了解新全游房卡领取码/新猴... 一秒了解新全游房卡领取码/新猴王大厅房卡在哪里购买!游戏中心打开微信,添加客服【113857776】...
全攻略普及,微信链接金花房卡怎... 大圣大厅是一款非常受欢迎的棋牌游戏,咨询房/卡添加微信:44346008许多玩家在游戏中会购买房卡来...
ia攻略/如何购买金花房卡雷霆... 微信游戏中心:雷霆大厅房卡在哪里买打开微信,添加客服微信【88355042】,进入游戏中心或相关小程...
推荐一款!金花房卡怎么购买雷霆... 雷霆大厅是一款非常受欢迎的棋牌游戏,咨询房/卡添加微信:【3329006910】或QQ:332900...
终于发现!微信牛牛房卡如何购买... 微信游戏中心:牛牛房卡,添加微信【71319951】,进入游戏中心或相关小程序,搜索“微信牛牛房卡”...
秒懂百科新西楚房卡多少米/天蝎... 第二也可以在游戏内商城:在游戏界面中找到 “微信金花,斗牛链接房卡”“商城”选项,选择房卡的购买选项...
正版授权!金花房卡专卖店宝马系... 今 日消息,宝马系列/随意玩房卡添加微信33549083 苹果今日发布了 iOS 16.1 正式版更...
玩家推荐,购买斗牛房卡联系方式... 斗牛是一款非常受欢迎的棋牌游戏,咨询房/卡添加微信:15984933许多玩家在游戏中会购买房卡来享受...
IA解析/牛牛房卡官网天蝎大厅... 天蝎大厅房卡更多详情添加微:33549083、 2、在商城页面中选择房卡选项。 3、根...
终于发现!炸金花从哪里买房卡,... 微信游戏中心:炸金花房卡,添加微信【56001354】,进入游戏中心或相关小程序,搜索“微信炸金花房...
一秒了解新云游房卡到哪里买/天... 一秒了解新云游房卡到哪里买/天蝎大厅房卡客服!微信房卡充值 添加房卡批售商:微【113857776】...
正版授权!游戏推荐牛牛房卡出售... 玄灵大厅是一款非常受欢迎的棋牌游戏,咨询房/卡添加微信:【3329006910】或QQ:332900...
玩家必备攻略,微信斗牛房卡怎么... 微信斗牛是一款非常受欢迎的棋牌游戏,咨询房/卡添加微信:160470940许多玩家在游戏中会购买房卡...
终于发现!微信牛牛房卡购买联系... 微信游戏中心:牛牛房卡,添加微信【66336574】,进入游戏中心或相关小程序,搜索“微信牛牛房卡”...
玩家须知新荣耀房卡怎么弄/新猴... 玩家须知新荣耀房卡怎么弄/新猴王大厅房卡在哪里购买! 微信牛牛房卡客服微信号微信游戏中心打开微信,添...
科技实测!牛牛房卡哪里有卖的新... 今 日消息,新神兽/青龙大厅房卡添加微信33549083 苹果今日发布了 iOS 16.1 正式版更...
推荐一款!金花微信链接市场价格... 推荐一款!金花微信链接市场价格表战皇大厅/微信链接房卡价格一览表战皇大厅是一款非常受欢迎的游戏,咨询...
居家必备,牛牛链接房卡那里有卡... 卡贝大厅是一款非常受欢迎的棋牌游戏,咨询房/卡添加微信:15984933许多玩家在游戏中会购买房卡来...
实测分享美人房卡怎么得/王者大... 第二也可以在游戏内商城:在游戏界面中找到 “微信金花,斗牛链接房卡”“商城”选项,选择房卡的购买选项...
终于发现!微信里面炸金花链接房... 微信游戏中心:炸金花房卡,添加微信【71319951】,进入游戏中心或相关小程序,搜索“微信炸金花房...