我的Notebook · 魔搭社区 https://modelscope.cn/my/mynotebook/preset .
魔搭高峰期打不开Task3又换回飞桨了 吧torch 架构换成了 飞桨的paddle
飞桨AI Studio星河社区-人工智能学习与实训社区
https://aistudio.baidu.com/projectdetail/8191835?contributionType=1
运行实例,如果有时长尽量选择方式二(以下操作基于方式二的实例实现)
创建文件夹,并重命名为 2.3siRNA
上传两个文件
到文件夹, 这里面的第三个按钮是上传
在当前文件夹打开终端(如图示意打开终端)并输入解压命令
注意:如果你的压缩包名字不是这个请将“siRNA_0715.zip” 换成你的压缩文件的名字“xxx.zip”(xxx为文件名)
(方便复制)
unzip siRNA_0715.zip 到这里准备工作可以了,如果解压出问题了,可以重新上传一下,然后重复解压的操作 
详细可以参考这篇
上海科学智能研究院
baseline
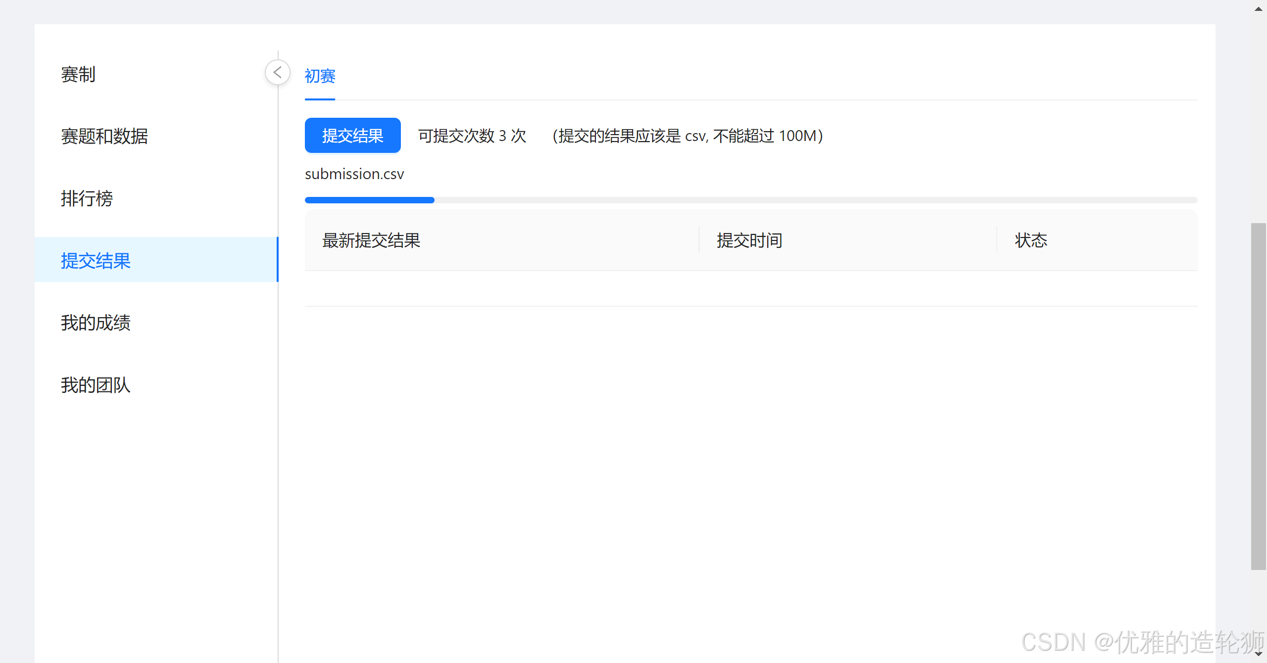
2.3siRNA/task3.2_siRNA.ipynb
就是这个橙不溜秋的书签,双击运行


右键下载result/submission.csv文件(download)


tips: 算力充足可以当我没说,不关的话时长会一直使用
平台: 上海科学智能研究院
注册和实名制略过



其中task1中只选择了部分作为特征值,可以将全部的有效数据转换成特征值,必涨点。
数据来源于官网

| 特征类别 | 特征字段名称 | 特征描述 | 分析目的 |
|---|---|---|---|
| 基因特异性 | gene_target_symbol_name | 靶基因符号名称 | 研究不同基因名称对siRNA设计的影响 |
| gene_target_ncbi_id | 靶基因的NCBI标识 | 研究不同NCBI ID对siRNA设计的影响 | |
| gene_target_species | 靶基因参考序列的物种 | 研究不同物种对siRNA沉默效率的影响 | |
| siRNA序列特征 | siRNA_sense_seq | siRNA的sense序列 | 分析sense序列设计对沉默效率的影响 |
| siRNA_antisense_seq | siRNA的antisense序列 | 分析antisense序列设计对沉默效率的影响 | |
| modified_siRNA_sense_seq | 带修饰的siRNA的sense序列 | 分析修饰对siRNA功能的影响 | |
| modified_siRNA_antisense_seq | 带修饰的siRNA的antisense序列 | 分析修饰对siRNA功能的影响 | |
| siRNA浓度和单位 | siRNA_concentration | 实验使用的siRNA浓度 | 研究不同浓度对沉默效率的影响 |
| concentration_unit | siRNA浓度单位 | 研究不同单位对siRNA浓度影响的理解 | |
| 转染方法 | Transfection_method | 转染方法 | 分析不同转染技术对siRNA传递和沉默效果的影响 |
| 转染后持续时间 | Duration_after_transfection_h | 转染后持续时间 | 了解转染后不同时间点的沉默效果 |
| 序列分解列表 | modified_siRNA_sense_seq_list | 带修饰的siRNA的sense序列分解列表 | 识别关键核苷酸位点,优化siRNA设计 |
| modified_siRNA_antisense_seq_list | 带修饰的siRNA的antisense序列分解列表 | 识别关键核苷酸位点,优化siRNA设计 | |
| 靶基因序列 | gene_target_seq | 靶基因的参考序列 | 分析siRNA与靶基因序列匹配程度对沉默效率的影响 |
| 沉默效率 | mRNA_remaining_pct | 实验后mRNA的剩余百分比 | 评估不同条件下siRNA沉默效率的直接指标 |
目前尝试了 计算序列的长度 、计算序列的熵值、序列中腺嘌呤(A)、胸腺嘧啶(T)、胞嘧啶(C)和鸟嘌呤(G)的数目、GC含量、序列的熵值
创建了两个函数作为特征
calculate_sequence_features 函数:
calculate_entropy 函数:
(比赛原因先不贴代码)
至此Task1 baseline 任务完成
基因组分词器的目的是将基因组序列分割成固定长度的n-gram片段。这是为了进一步处理或分析基因组数据时的需要。
基因组数据通常是由ACGT四个字母(腺嘌呤、胞嘧啶、鸟嘌呤和胸腺嘧啶)组成的序列。
指由n个连续字母构成的片段。将基因组序列分割成n-gram片段可以帮助我们理解基因组的结构和功能。
基因组分词器将基因组序列分割成固定长度的n-gram片段可以用于以下应用:
GRU是一种循环神经网络(RNN)模型,全称为Gated Recurrent Unit。它是一种改进的RNN架构,用于处理序列数据,尤其在自然语言处理和语音识别等任务中表现出色。
GRU通过引入门控机制来解决传统RNN存在的短期记忆和长期记忆不平衡的问题。它具有两个门控单元:重置门(reset gate)和更新门(update gate)。重置门控制了当前状态如何与先前状态相结合,而更新门控制了用于传递信息的新状态的计算。
GRU单元结构如下图所示
GRU是Ilya Sutskever和Oriol Vinyals等人在2014年提出的一种改进的RNN单元,它旨在解决传统RNN在处理长序列时出现的梯度消失或梯度爆炸问题。
GRU的核心思想是引入两个门控机制:更新门(Update Gate)和重置门(Reset Gate)。这两个门控机制允许模型动态地决定在每个时间步上应该保留多少之前的信息,以及应该更新多少当前的信息。这使得GRU能够更好地捕捉长距离依赖关系。
更新门决定了在当前时间步应该保留多少之前的隐藏状态。更新门的公式如下:
z t = σ ( W z ⋅ [ h t − 1 , x t ] ) z_t = \sigma(W_z \cdot [h_{t-1}, x_t]) zt=σ(Wz⋅[ht−1,xt])
其中, z t z_t zt 是更新门的输出, W z W_z Wz 是更新门的权重矩阵, σ \sigma σ 是sigmoid函数(不懂的后面有讲 sigmoid函数)。
重置门决定了在当前时间步应该忽略多少之前的隐藏状态。重置门的公式如下:
r t = σ ( W r ⋅ [ h t − 1 , x t ] ) r_t = \sigma(W_r \cdot [h_{t-1}, x_t]) rt=σ(Wr⋅[ht−1,xt])
其中, r t r_t rt 是重置门的输出, W r W_r Wr 是重置门的权重矩阵。
候选隐藏状态是当前时间步的新信息,其公式如下:
h ~ t = tanh ( W ⋅ [ r t ⊙ h t − 1 , x t ] ) \tilde{h}_t = \tanh(W \cdot [r_t \odot h_{t-1}, x_t]) h~t=tanh(W⋅[rt⊙ht−1,xt])
其中, h ~ t \tilde{h}_t h~t 是候选隐藏状态, W W W 是候选隐藏状态的权重矩阵, ⊙ \odot ⊙ 表示Hadamard乘积(不懂的后面有讲 Hadamard乘积)。
最终隐藏状态结合了之前保留的信息和当前的新信息,其公式如下:
h t = ( 1 − z t ) ⊙ h t − 1 + z t ⊙ h ~ t h_t = (1 - z_t) \odot h_{t-1} + z_t \odot \tilde{h}_t ht=(1−zt)⊙ht−1+zt⊙h~t
其中, h t h_t ht 是最终的隐藏状态。
GRU在自然语言处理、语音识别和时间序列预测等领域有着广泛的应用。
相比于普通的RNN模型,GRU具有更好的记忆能力和更强的建模能力,同时减少了参数数量,使得训练过程更加高效。 由于其优秀的性能和实用性,GRU已经成为经典的循环神经网络模型之一,并被广泛应用于各种序列数据分析任务中。
RNA干扰(RNAi)是一种细胞内的基因调控机制,通过通过RNA分子的干扰来抑制特定基因的表达。
RNAi在细胞内通过两种途径实现:小干扰RNA(siRNA) 和微小RNA(miRNA)。
在RNAi中,基因表达的抑制通常发生在转录后水平。当特定基因的DNA序列转录成RNA时,RNA聚合酶将生成多个复制的RNA分子。这些RNA分子中的一部分可以通过Dicer酶切割成长度约为21-23个核苷酸的小片段,即siRNA或miRNA。这些小片段与蛋白质复合物形成RNA-诱导沉默复合物(RISC),并通过与靶标mRNA相互作用来抑制其翻译或引起其降解。
siRNA是通过外源性引入细胞的siRNA分子,通过与特定基因的mRNA相互作用来抑制其表达。
miRNA是内在于细胞的小RNA分子,能够识别并与多个基因的mRNA结合,从而调节多个基因的表达。
RNAi在生物学研究中被广泛应用。可以用于研究基因功能,筛选潜在药物靶点,开发基因治疗方法等。还有潜力成为治疗疾病的方法,包括癌症、病毒感染和遗传疾病等。
RNA 干扰(RNAi)过程中的一个关键酶。它是一种 RNase III 家族的内切酶,在 RNAi 过程中起着重要的作用。
Dicer 酶能够识别和切割双链 RNA(dsRNA)分子,将其切割成短的双链小干扰 RNA(siRNA)。
文档内容里面的这个讲的很详细我啃臭cv一份
生物体内,RNAi首先将较长的双链RNA加工和切割成 siRNA,通常在每条链的3’末端带有2个核苷酸突出端。负责这种加工的酶是一种RNase III样酶,称为Dicer。形成后,siRNA与一种称为RNA诱导的沉默复合物(RNAinduced silencing complex, RISC)的多蛋白组分复合物结合。在RISC复合物中,siRNA链被分离,具有更稳定的5′末端的链通常被整合到活性RISC复合物中。然后,反义单链siRNA组分引导并排列在靶mRNA上,并通过催化RISC蛋白(Argonaute family(Ago2))的作用,mRNA被切割,即对应基因被沉默,表达蛋白能力削弱。
传统siRNA设计原则与知识
siRNA的沉默效率与众多因素相关,例如siRNA的稳定性、修饰、转染方法等。一些经验的生物知识可用于特征构建和AI模型的设计。
在siRNA一般设计过程中有以下知识和原则:
- siRNA序列(一般为反义链)与靶向RNA互补。
- siRNA序列长度一般在19~29nt之间。研究表明21nt相比27nt对靶基因的最大抑制率更容易达到。
- 一般来说,从靶基因起始密码子AUG下游50~100个核苷酸,或位于终止密码子50-100个核苷酸范围内的序列(确保转录基因为沉默状态)搜寻理想的siRNA序列,越靠近靶基因的3′端,其基因沉默效果可能越好。
- 一般设计好的潜在siRNA序列,会在GenBank数据库进行BLAST,去掉其他基因有显著同源性的靶序列(错误靶向)。
- 具体序列而言,最好为AA+(Nn)UU(N代表任意碱基,n为碱基数目),其次是NA(Nn)UU和NA(Nn)NN。
- 一般情况下,siRNA的稳定性直接影响其最终在细胞中的敲低效率。在siRNA的反义链5’端第一个碱基尽量可能是为A或U; siRNA正义链的5’端第一个碱基尽量为G或C。
- 一般情况下,3′端的2个碱基使用突出的dTdT(deoxythymidine dinucleotide)取代,能够增强siRNA 双链复合体的稳定性,进而增加siRNA的敲低效率。
- G/C含量在30%~52%的siRNA序列,其沉默基因效果较好。研究表明40–55% GC的含量敲低效率高于GC含量高于55%的。
- 一般来说,siRNA序列中连续2个及以上G/C能够降低双链RNA内在稳定性,从而降低siRNA在细胞中的敲低效率;而连续3个以上的A和U可能终止由RNA Polymerase III介导的转录作用。siRNA序列中的重复序列或回文结构可能形成发夹状结构,这种结构的存在可以降低siRNA敲低效率。
化学修饰siRNA是指通过在siRNA分子上引入化学修饰基团,改变其结构或性质的方法。这种修饰可以增强siRNA的稳定性、增加其目标特异性、改善细胞内进入能力等。
常用的siRNA化学修饰包括以下几种:
- 2’-氧甲基(2’-O-Me)修饰:这种修饰是将2’-羟基上的氧原子替换为甲基基团。它可以增加siRNA的稳定性,提高RNA酶的抵抗性。
- 2’-氟(2’-F)修饰:这种修饰是将2’-羟基上的氧原子替换为氟原子。它可以提高siRNA的稳定性和特异性,减少对非特定靶标的作用。
- 磷酸甲酯(PS)修饰:这种修饰是在磷酸二酯桥上引入甲酯基团。它可以增强siRNA的稳定性和细胞内进入能力。
- 枝状修饰:这种修饰是在siRNA分子上引入枝状结构,增加其稳定性和亲水性。
- 核苷酸修饰:这种修饰是在siRNA的碱基上引入修饰基团,例如甲基化、二硫苷化等。它可以改变siRNA与靶标RNA的配对能力和稳定性。
化学修饰siRNA可以优化其性能和提高其在RNAi研究和治疗中的应用潜力。但化学修饰可能会对siRNA的活性和毒性产生影响,因此在设计和选择修饰方案时需要进行全面的评估和优化。
表示预测值与真实值之间的平均绝对误差。
它计算每个样本的预测值与真实值之间的差值的绝对值,然后对所有样本取平均。
表示所有真正例中被正确预测为正例的比例。
召回率可以衡量模型对正例的覆盖程度,即模型有多少能够找到真正例。
精确度和召回率的调和平均值。
F1得分的取值范围为0到1,其中1表示最佳性能,0表示最差性能。
表示被预测为正例中实际为正例的比例。
精确度可以衡量模型的准确性,即模型有多少预测为正例的样本真正是正例。
# score = 50% × (1−MAE/100) + 50% × F1 × (1−Range-MAE/100) def calculate_metrics(y_true, y_pred, threshold=30): # 计算平均绝对误差(MAE) mae = np.mean(np.abs(y_true - y_pred)) # 将真实值和预测值转换为二值标签,根据阈值进行分类 y_true_binary = (y_true < threshold).astype(int) y_pred_binary = (y_pred < threshold).astype(int) # 阈值(30) # 创建一个掩码,用于将预测值限制在指定范围内 mask = (y_pred >= 0) & (y_pred <= threshold) # 在掩码范围内计算平均绝对误差(MAE) range_mae = mean_absolute_error(y_true[mask], y_pred[mask]) if mask.sum() > 0 else 100 # 计算精确度、召回率和F1分数 precision = precision_score(y_true_binary, y_pred_binary, average='binary') recall = recall_score(y_true_binary, y_pred_binary, average='binary') f1 = 2 * precision * recall / (precision + recall) # 计算综合评分 score = (1 - mae / 100) * 0.5 + (1 - range_mae / 100) * f1 * 0.5 return score score = (1 - mae / 100) * 0.5 + (1 - range_mae / 100) * f1 * 0.5 最终的评分是根据模型在三个方面的表现进行计算的。
- 通过计算平均绝对误差(MAE)来衡量模型的整体预测精度,MAE越小,表明模型的预测误差越小,得分越高。
- 通过计算在指定范围内的平均绝对误差(Range MAE),来衡量模型对于特定范围内的预测的准确性,Range MAE越小,表明模型在该范围内的预测误差越小,得分越高。
- 计算模型的分类性能,即精确度、召回率和F1得分。F1得分越高,表明模型在分类任务上的性能越好,得分越高。最终的评分是这几个值的加权平均数,其中MAE和Range MAE各占50%权重。
综合考虑这些因素,可以得出模型的总体表现得分。
在分类问题中,精确度和召回率是互相影响的指标。高精确度可能意味着模型只预测那些非常确信的正例,导致召回率较低。相反,高召回率可能意味着模型会将更多样本预测为正例,导致精确度较低。因此,F1得分作为精确度和召回率的综合指标,可以平衡这两个指标的表现。在评估模型性能时,通常会综合考虑精确度、召回率和F1得分。
一种常用的激活函数,用于在神经网络中引入非线性。
它的数学表达式如下:
s i g m o i d ( x ) = 1 / ( 1 + e x p ( − x ) ) sigmoid(x) = 1 / (1 + exp(-x)) sigmoid(x)=1/(1+exp(−x))
其中, e x p ( − x ) exp(-x) exp(−x)表示e的-x次方,e是自然常数。
Sigmoid函数的输出值范围在0到1之间,通常用于将输入值映射到一个概率分布,或者作为二分类问题中的激活函数。
在GRU单元中,Sigmoid函数被用于计算两个门控向量:更新门(update gate)和重置门(reset gate)。这两个门控向量通过Sigmoid函数将输入向量和先前的隐藏状态向量映射到0到1之间的值,以控制它们对更新和重置操作的贡献。
更新门决定了先前的隐藏状态应该如何被保留或更新,而重置门决定了先前的隐藏状态如何与当前输入进行组合。
Sigmoid函数在GRU单元中通过限制门控向量的取值范围,使得GRU单元能够自适应地更新和遗忘信息,并有效地处理输入序列数据。
也称为元素级乘积或逐元素乘积,是一种运算,用来对两个具有相同维度的向量、矩阵或张量进行逐元素的相乘。
对于两个维度相同的向量 A 和 B,Hadamard乘积的运算规则为:
C = A ⊙ B C = A ⊙ B C=A⊙B
其中 ⊙ 表示Hadamard乘积运算,C 是结果向量,C 的每个元素都等于 A 和 B 对应位置元素的乘积。
对于矩阵和张量,Hadamard乘积的运算规则与向量相同,只不过是在对应位置的元素进行相乘。
Hadamard乘积通常用于逐元素操作,如逐元素乘法、逐元素加法等。
它与矩阵乘法或点积运算不同,矩阵乘法是对应位置元素的乘积再求和,
而Hadamard乘积是对应位置元素直接相乘。
Hadamard乘积在深度学习中经常用于一些操作,如逐元素激活函数、逐元素损失函数、逐元素操作的正则化等。它可以帮助模型学习非线性关系,同时保持数据的维度不变。
前面了解了赛题,这个主要讲baseline代码,入门RNN和特征工程
统一设置随机种子
def set_random_seed(seed): """ 设置随机种子,确保结果可复现。 参数: seed (int): 随机种子值。 返回: 无 """ np.random.seed(seed) # 设置NumPy的随机种子 random.seed(seed) # 设置Python内置的随机数生成器的种子 torch.manual_seed(seed) # 设置PyTorch的随机种子 torch.cuda.manual_seed(seed) # 设置CUDA的随机种子 torch.cuda.manual_seed_all(seed) # 设置所有CUDA设备的随机种子 torch.backends.cudnn.deterministic = True # 确保每次卷积算法选择都是确定的 torch.backends.cudnn.benchmark = False # 关闭CuDNN自动优化功能,确保结果可复现 这里做了这些操作
就是把每一个自动优化或随机种子的选项都关掉了,然后确保结果不会因为自动优化或随机数而改变,因而可以复现结果。
class SiRNADataset(Dataset): def __init__(self, df, columns, vocab, tokenizer, max_len, is_test=False): """ 初始化SiRNADataset类 参数: df (DataFrame): 包含数据的数据框 columns (list): 包含序列的列名列表 vocab (Vocab): 词汇表 tokenizer (Tokenizer): 分词器 max_len (int): 最大序列长度 is_test (bool, optional): 是否是测试集,默认为False """ self.df = df self.columns = columns self.vocab = vocab self.tokenizer = tokenizer self.max_len = max_len self.is_test = is_test def __len__(self): """ 返回数据集的长度 """ return len(self.df) def __getitem__(self, idx): """ 获取数据集中的第idx个样本 参数: idx (int): 样本索引 返回: seqs (list): 编码后的序列列表 target (tensor): 目标值张量(仅在非测试集模式下) """ row = self.df.iloc[idx] seqs = [self.tokenize_and_encode(row[col]) for col in self.columns] if self.is_test: return seqs else: target = torch.tensor(row['mRNA_remaining_pct'], dtype=torch.float) return seqs, target def tokenize_and_encode(self, seq): """ 对序列进行分词和编码 参数: seq (str): 待处理的序列 返回: encoded_seq (tensor): 编码后的序列张量 """ if ' ' in seq: tokens = seq.split() # 如果序列中包含空格,则按空格分词 else: tokens = self.tokenizer.tokenize(seq) # 否则使用分词器进行分词 encoded = [self.vocab.stoi.get(token, 0) for token in tokens] # 将分词后的每个词编码为对应的索引 padded = encoded + [0] * (self.max_len - len(encoded)) # 将序列补齐到最大长度 return torch.tensor(padded[:self.max_len], dtype=torch.long) 定义了一个SiRNADataset类来创建一个自定义的PyTorch数据集对象。
目的是将输入的数据框(df)中的序列数据分词、编码和填充,并返回编码后的序列和目标值。
接受数据并处理成对象属性
接收了下面这些数据并保存为对象的属性:
1. 接收数据框(df)
2. 包含序列的列名(columns)
3. 词汇表(vocab)
4. 分词器(tokenizer)
5. 最大序列长度(max_len)
6. 否为测试集(is_test)
返回数据框中的样本数量。
根据给定的索引(idx),获取数据集中的第idx个样本。
首先根据索引获取数据框中的一行数据,然后对每一列的序列数据进行分词和编码。
接收一个序列(seq,这个就是我们要处理的序列)作为输入,根据序列是否包含空格,选择不同的方式分词。
这里有两种分词方法:
然后,将分词后的token转换为词汇表中对应的索引,未知的token使用索引0(代表 < p a d >
class SiRNAModel(nn.Module): def __init__(self, vocab_size, embed_dim=200, hidden_dim=256, n_layers=3, dropout=0.5): """ 初始化SiRNA模型 参数: vocab_size (int): 词汇表大小 embed_dim (int): 嵌入维度 (默认值: 200) hidden_dim (int): 隐藏层维度 (默认值: 256) n_layers (int): GRU层的层数 (默认值: 3) dropout (float): Dropout层的丢弃率 (默认值: 0.5) """ super(SiRNAModel, self).__init__() self.embedding = nn.Embedding(vocab_size, embed_dim, padding_idx=0) # 初始化嵌入层 self.gru = nn.GRU(embed_dim, hidden_dim, n_layers, bidirectional=True, batch_first=True, dropout=dropout) # 初始化GRU层 self.fc = nn.Linear(hidden_dim * 4, 1) # 初始化全连接层 self.dropout = nn.Dropout(dropout) # 初始化Dropout层 def forward(self, x): """ 前向传播函数 参数: x (List[Tensor]): 输入序列列表 返回: Tensor: 模型的输出张量 """ embedded = [self.embedding(seq) for seq in x] # 将输入序列传入嵌入层 outputs = [] for embed in embedded: x, _ = self.gru(embed) # 传入GRU层 x = self.dropout(x[:, -1, :]) # 取最后一个隐藏状态,并进行dropout处理 outputs.append(x) x = torch.cat(outputs, dim=1) # 将所有序列的输出拼接起来 x = self.fc(x) # 传入全连接层 return x.squeeze() # 返回结果 这个类继承自nn.Module类,用来处理RNA序列。
nn.Module类是PyTorch中所有神经网络模型的基类,提供了一些基本的功能和方法,用于定义和管理神经网络模型的结构和参数。
通过__init__方法中定义各个层和模块,可以将不同的层组合在一起,构建出模型的结构。
通过forward方法中定义前向传播的过程,可以将输入数据在模型中传递,计算输出结果。
nn.Module类提供了一些方法,如parameters()和named_parameters(),可以自动追踪模型中所有的可学习参数,可以方便地进行参数的访问和管理。
parameters()
parameters()方法返回一个迭代器,该迭代器会遍历模型中的所有可学习参数。
可学习参数是指那些需要在训练过程中进行优化调整的参数,例如神经网络中的权重和偏置项。
model = SiRNAModel(...) optimizer = torch.optim.Adam(model.parameters(), lr=0.001) named_parameters()
named_parameters()方法返回一个迭代器,该迭代器会遍历模型中的所有可学习参数,并为每个参数附上一个名称。
这个方法在调试和模型分析时常见,可以方便地查看每个参数的名称和对应的数值。也可以利用这个方法来选择性地冻结或更新某些参数。
for name, param in model.named_parameters(): if 'embedding' in name: param.requires_grad = False # 冻结嵌入层的参数 nn.Module类提供了方法,如
state_dict()和load_state_dict(),可以方便地保存模型的状态和加载已保存的状态。
继承自nn.Module类的子类可以自由定义自己的网络结构,并且可以利用nn.Module提供的方法和功能来管理参数和实现前向传播过程。
还可以与优化器、损失函数、数据加载器等,进一步提升模型的训练和使用效果。
state_dict()
state_dict()(状态字典)是一个Python字典对象,其中包含了模型的所有可学习参数的名称和对应的张量值。
state_dict()方法返回模型的状态字典,可以将其保存到文件中,以便在之后的时间点恢复模型的状态。
model = SiRNAModel(...) torch.save(model.state_dict(), 'model.pth') load_state_dict()用于加载之前保存的模型的状态字典。可以将保存的状态字典加载到同一类别的模型对象中,以便恢复模型的参数。
model = SiRNAModel(...) model.load_state_dict(torch.load('model.pth')) 通过state_dict()和load_state_dict()方法,可以方便地保存和加载模型的参数状态,以便进行模型的训练和推理。这些方法在迁移学习、继续训练以及模型部署等场景中常见。
关键代码是在
forward()方法
方法:forward(self, x)
参数: x (List[Tensor]): 输入序列列表
发现输入的是这个x,x又是输入的序列
for inputs,target in train_loader: print("len(inputs):\n {0}".format(len(inputs))) print("inputs[0].shape:\n {0} ".format(inputs[0].shape)) print("intputs[0][0]:\n {0} ".format(inputs[0][0])) print("traget.shape:\n {0}".format(target.shape)) break 
在处理siRNA序列数据时,我们首先注意到输入数据inputs包含两个元素,每个元素的尺寸为64×25。
这里的64表示批量处理的大小,而25代表每个序列的长度。通过观察inputs[0][0],我们可以了解到siRNA的反义链序列(siRNA_antisense_seq)在经过向量化处理后的表现。在这里,序列的前7位是非零值,这些非零值代表了序列编码中每个字符的唯一标识符。
在这个模型的嵌入层初始化时我们做了这样一个操作,
其中
vocab_size表示词汇表的大小
embed_dim表示嵌入向量的维度
padding_idx=0表示对应的填充符号的索引。
为了使RNN模型能够有效处理这些数据,需要保证每个输入样本的长度一致,在创建模型时采取了填充(padding)策略(上方引用)。
如果某个序列编码后的长度小于最大长度,我们会在其后补零,以确保所有序列在输入到RNN模型时具有统一的长度。
这里把所有序列都被填充至25位,来满足模型的输入要求。
使用GenomicTokenizer实现
siRNA_antisense_seq序列通过每3个核苷酸一组划分,使用GenomicTokenizer实现,其中ngram和stride均设为3。
例如序列"AGCCGAGAU",分词后得到[“AGC”, “CGA”, “GAU”]。
modified_siRNA_antisense_seq_list序列根据空格已分词。
该词汇表映射token至唯一标识符,即索引。映射过程确保RNN模型接收数值形式输入,同时学习序列中不同token间关系。
使用GenomicVocab.create方法基于tokens创建基因词汇表。
# 创建分词器 ```python tokenizer = GenomicTokenizer(ngram=3, stride=3) # 创建词汇表 all_tokens = [] # 用于存储所有的tokens for col in columns: # 遍历每一列 for seq in train_data[col]: # 遍历每个序列 if ' ' in seq: # 如果序列中包含空格,则说明是修改过的序列 all_tokens.extend(seq.split()) # 将序列按空格进行切分,并添加到all_tokens中 else: # 如果序列中不包含空格,则使用tokenizer对序列进行分词 all_tokens.extend(tokenizer.tokenize(seq)) # 将分词后的结果添加到all_tokens中 vocab = GenomicVocab.create(all_tokens, max_vocab=10000, min_freq=1) # 使用all_tokens创建基因词汇表,设定最大词汇量为10000,词频阈值为1 GenomicTokenizer对象,用于对序列进行分词。all_tokens中;tokenizer对序列进行分词,并将结果添加到all_tokens中。GenomicVocab.create方法基于all_tokens创建基因词汇表,设定最大词汇量为10000,词频阈值为1。# 用于计算训练数据中每列数据最大长度 # 首先使用嵌套的生成器表达式,遍历训练数据中的每一列 # 在内部生成器中,首先检查当前列的每个样本,判断是否包含空格 # 如果包含空格,则使用split()方法将字符串拆分成单词,并返回拆分后的单词个数 # 如果不包含空格,则使用tokenizer.tokenize()将字符串拆分成单词,并返回拆分后的单词个数 # 通过max函数将每列中的最大长度取出,并使用嵌套的生成器表达式再次计算所有列中的最大长度 max_len = max( max( len(seq.split()) if ' ' in seq else len(tokenizer.tokenize(seq)) for seq in train_data[col] ) for col in columns ) 完成上面的操作之后,在loader获取样本的时候把token转为索引,即我们通过转换成SiRNADataset类的过程中,让数据转换成索引
class SiRNADataset(Dataset): def __init__(self, df, columns, vocab, tokenizer, max_len, is_test=False): """ 初始化SiRNADataset类 参数: - df:包含数据的DataFrame - columns:包含序列的列名 - vocab:词汇表 - tokenizer:分词器 - max_len:最大序列长度 - is_test:指示是否是测试集 """ self.df = df # 数据框 self.columns = columns # 包含序列的列名 self.vocab = vocab # 词汇表 self.tokenizer = tokenizer # 分词器 self.max_len = max_len # 最大序列长度 self.is_test = is_test # 指示是否是测试集 def __len__(self): """ 获取数据集的长度 返回值: - 数据集的长度 """ return len(self.df) def __getitem__(self, idx): """ 获取数据集中的第idx个样本 参数: - idx:样本索引 返回值: - 如果是测试集模式,返回编码后的序列 - 如果是训练集模式,返回编码后的序列和对应的目标值 """ row = self.df.iloc[idx] # 获取第idx行数据 # 对每一列进行分词和编码 seqs = [self.tokenize_and_encode(row[col]) for col in self.columns] if self.is_test: # 仅返回编码后的序列(测试集模式) return seqs else: # 获取目标值并转换为张量(训练集模式) target = torch.tensor(row['mRNA_remaining_pct'], dtype=torch.float) # 返回编码后的序列和目标值 return seqs, target def tokenize_and_encode(self, seq): """ 对序列进行分词和编码 参数: - seq:输入的序列 返回值: - 编码后的序列 """ if ' ' in seq: # 修改过的序列,按空格分词 tokens = seq.split() else: # 常规序列,使用分词器分词 tokens = self.tokenizer.tokenize(seq) # 将token转换为索引,未知token使用0() encoded = [self.vocab.stoi.get(token, 0) for token in tokens] # 将序列填充到最大长度 padded = encoded + [0] * (self.max_len - len(encoded)) # 返回张量格式的序列 return torch.tensor(padded[:self.max_len], dtype=torch.long) 这个类继承自PyTorch的Dataset类,用于加载数据并将其传递给模型进行训练或预测。
在__getitem__方法中,根据索引idx获取对应的数据行。然后针对每个包含序列的列,调用tokenize_and_encode方法对序列进行分词和编码。 如果是测试集模式,直接返回编码后的序列;如果是训练集模式,还需获取目标值并将其转换为张量。然后,tokenize_and_encode方法用于对序列进行分词和编码。对于常规序列,使用传入的分词器对其进行分词;对于修改过的序列,直接按空格进行分词。然后将分词后的token转换为词汇表中的索引,未知token使用索引0表示。最后将序列填充到最大长度,并返回张量格式的序列。
它是一个数据集的抽象接口,可以根据需要自定义数据集的读取和处理方式。
在使用PyTorch进行训练和预测时,需要将数据加载到Dataset对象中,并通过DataLoader对象对数据进行批处理和数据加载。
通过继承Dataset类,我们可以自定义数据集的处理逻辑,包括数据读取、数据预处理、数据转换等。
我们需要实现__len__和__getitem__方法,分别用于获取数据集的长度和获取指定索引位置的样本。
可以自定义Dataset类来灵活地处理不同类型的数据集,并将其传递给模型进行训练或预测。
关于训练的模型前面在SiRNAModel 类时讲过,就不再重述
我们首先进行索引嵌入处理,即将离散的符号(例如单词、字符或基因序列片段)转换成连续的向量形式。过程中涉及将高维的稀疏表示(如独热编码)转换为低维的密集向量,以使得语义相近的符号在向量空间中的相对位置更接近。
转换后,嵌入向量的维度将从BatchSize * Length扩展为BatchSize * Length * EmbeddingSize,其中EmbeddingSize,也就是嵌入维度embed_dim,被设定为200。
一种专门用于处理序列数据的神经网络模型。
与传统的前馈神经网络不同,RNN具有反馈连接,可以将前面的输出作为后续输入的一部分,使其具有记忆性。
RNN的基本结构是一个单元(cell)或节点,其中包含一个输入层、一个隐藏层和一个输出层。隐藏层中的神经元通过时间反馈连接,使得信息可以在不同时间步之间传递和共享。这种结构使得RNN能够处理任意长度的序列数据,并且能够捕捉到序列中的上下文信息。
RNN的架构示意图
RNN,即循环神经网络(Recurrent Neural Network),是一种适合于序列数据的深度学习模型。它与传统的前馈神经网络(如多层感知机)不同,RNN 能够处理序列中的动态特征,即能够捕捉时间序列中的动态依赖关系。
RNN的数学表达可以简化为以下形式:
h t = f ( W h h h t − 1 + W x h x t + b h ) h_t = f(W_{hh} h_{t-1} + W_{xh} x_t + b_h) ht=f(Whhht−1+Wxhxt+bh)
y t = f ( W h y h t + b y ) y_t = f(W_{hy} h_t + b_y) yt=f(Whyht+by)
其中,
h t h_t ht是时间步 t t t的隐藏状态。
x t x_t xt是时间步 t t t的输入向量。
W h h W_{hh} Whh和 W x h W_{xh} Wxh分别是从上一个时间步的隐藏状态到当前隐藏状态、从当前时间步的输入到当前隐藏状态的权重矩阵。
b h b_h bh是隐藏层的偏置项。
W h y W_{hy} Why是从隐藏状态到输出的权重矩阵。
b y b_y by是输出层的偏置项。
f f f是激活函数。
在RNN中,每个时间步都有一个输入和一个输出。输入可以是任意维度的向量,而输出通常是一个固定大小的向量或者是一个标量。RNN通过学习一组可学习的权重参数来对输入序列进行处理,并输出相应的预测结果。
RNN的训练过程通常是使用反向传播算法来优化模型的权重参数。 由于反向传播算法的梯度消失问题,在处理长序列时RNN往往会出现难以学习到长期依赖关系的情况。为了解决这个问题,一种常用的改进版本是长短期记忆网络(LSTM)和门控循环单元(GRU),它们能够更有效地捕捉和利用序列中的长期依赖关系。
在官方baseline中,得分较低可能是由于数据特征简单、序列特征构造粗糙以及数据量不足等原因。为了解决序列特征问题,可以将其转化为表格问题并进行特征工程。
检查数据是否存在缺失值,并根据具体情况决定如何处理缺失值,如删除、填充等。
检测和处理数据中的异常值,包括通过可视化和统计学方法识别异常值,并根据业务逻辑进行处理。
df.gene_target_symbol_name.nunique() 计算DataFrame(df)中某一列(gene_target_symbol_name)中唯一值(unique value)的数量(nunique)。也就是统计该列中有多少不重复的值。
nunique()nunique()函数是pandas库中的一个方法,用于计算一个序列(Series)或数据框(DataFrame)中唯一值的数量。
语法如下:
Series.nunique(dropna=True) # 或 DataFrame.nunique(axis=0, dropna=True) 参数:
dropna:是否排除缺失值,默认为True,即排除缺失值。axis:对于数据框,可以指定按行(axis=0)或按列(axis=1)计算唯一值的数量。data = pd.Series([1, 2, 3, 2, 1, 4, 5, 2, 3]) unique_count = data.nunique() print(unique_count) # 输出:5 df = pd.DataFrame({'A': [1, 2, 3], 'B': [1, 1, 2]}) unique_count_col = df.nunique(axis=0) print(unique_count_col) # 输出: # A 3 # B 2 # dtype: int64 df.gene_target_symbol_name.value_counts() 这段代码是用来计算DataFrame(df)中某一列(gene_target_symbol_name)中每个唯一值(unique value)出现的次数(count)。它会返回一个Series对象,其中索引是唯一值,值是对应唯一值的出现次数。通过这个可以快速了解该列中每个值的频率分布。
value_counts()value_counts()函数是pandas库中的一个方法,用于计算一个序列(Series)中每个唯一值的数量。
语法如下:
Series.value_counts(normalize=False, sort=True, ascending=False, bins=None, dropna=True) 参数:
normalize:是否返回相对频率,默认为False,即返回唯一值的数量。sort:是否按值进行排序,默认为True,即按值进行排序。ascending:是否按升序排列,默认为False,即按降序排列。bins:指定柱状图的箱数。dropna:是否排除缺失值,默认为True,即排除缺失值。示例:
data = pd.Series([1, 2, 3, 2, 1, 4, 5, 2, 3]) value_count = data.value_counts() print(value_count) # 输出: # 2 3 # 1 2 # 3 2 # 5 1 # 4 1 # dtype: int64 以上value_counts()方法计算了序列data中每个唯一值出现的次数,按降序排列输出。
# 如果有40个类别,那么会产生40列,如果第i行属于第j个类别,那么第j列第i行就是1,否则为0 df_gene_target_symbol_name = pd.get_dummies(df.gene_target_symbol_name) df_gene_target_symbol_name.columns = [ f"feat_gene_target_symbol_name_{c}" for c in df_gene_target_symbol_name.columns ] 有可能
没看出来,啃臭cv一份,很妙
在数据观察的时候发现,siRNA_duplex_id的编码方式很有意思,其格式为AD-1810676.1,我们猜测AD是某个类别,后面的.1是版本,当中的可能是按照一定顺序的序列号,因此可以构造如下特征
siRNA_duplex_id_values = df.siRNA_duplex_id.str.split("-|\.").str[1].astype("int") 这段代码是从siRNA_duplex_id列中提取出按照一定顺序的序列号作为新的特征siRNA_duplex_id_values。
siRNA_duplex_id的编码格式为"AD-1810676.1",其中"AD"表示某个类别,".1"表示版本号,而中间的数字则是按照顺序的序列号。(假定,大概率)
代码通过使用正则表达式分隔符"-“和”.",将siRNA_duplex_id拆分成多个部分,然后取第二部分(索引为1),并将其转换为整数类型。得到的siRNA_duplex_id_values列即为按照一定顺序的序列号特征。
(方便复制)
import re import pandas as pd import numpy as np str = "AD-1810676.1" # 使用正则表达式分割字符串 parts = re.split(r'[-.]', str) # 将数字部分转换为NumPy数组,并转换为整数类型 numbers = np.array(parts[1], dtype=int) print(numbers) 
cell_line_donor列构造特征 # 对cell_line_donor列进行独热编码 df_cell_line_donor = pd.get_dummies(df.cell_line_donor) # 为独热编码后的列名添加前缀 df_cell_line_donor.columns = [ f"feat_cell_line_donor_{c}" for c in df_cell_line_donor.columns ] # 创建新的特征列feat_cell_line_donor_hepatocytes,值为cell_line_donor列是否包含"Hepatocytes"的布尔值转换为整数 df_cell_line_donor["feat_cell_line_donor_hepatocytes"] = ( (df.cell_line_donor.str.contains("Hepatocytes")).fillna(False).astype("int") ) # 创建新的特征列feat_cell_line_donor_cells,值为cell_line_donor列是否包含"Cells"的布尔值转换为整数 df_cell_line_donor["feat_cell_line_donor_cells"] = ( df.cell_line_donor.str.contains("Cells").fillna(False).astype("int") ) pd.get_dummies() 函数对 cell_line_donor 列进行独热编码, 编码后的列会根据不同的取值创建新的列。df_cell_line_donor 的列名添加前缀 “feat_cell_line_donor_”。feat_cell_line_donor_hepatocytes,根据 cell_line_donor 列是否包含 “Hepatocytes” ,将布尔值转换为整数(1 表示包含,0 表示不包含)。feat_cell_line_donor_cells,根据 cell_line_donor 列是否包含 “Cells” 来确定的,将布尔值转换为整数(1 表示包含,0 表示不包含)。将 cell_line_donor 列转换为独热编码,并创建两个新的特征列,用于表示是否包含特定的关键词。
def siRNA_feat_builder(s: pd.Series, anti: bool = False): """ 构建siRNA特征的函数 参数: s: pd.Series -- 输入的siRNA序列 anti: bool -- 是否构建反义链特征,默认为False 返回: pd.DataFrame -- 构建的siRNA特征DataFrame """ name = "anti" if anti else "sense" # 根据 anti 的值确定特征名称前缀 df = s.to_frame() # 将输入的 Series 对象转换为 DataFrame 对象 df[f"feat_siRNA_{name}_seq_len"] = s.str.len() # 计算序列长度,并将其作为特征添加到 DataFrame 中 # 遍历两个位置:第一个和最后一个 for pos in [0, -1]: # 遍历碱基:A、U、G、C for c in list("AUGC"): # 判断序列的第一个或最后一个碱基是否与当前碱基相等,并将结果作为特征添加到 DataFrame 中 df[f"feat_siRNA_{name}_seq_{c}_{'front' if pos == 0 else 'back'}"] = ( s.str[pos] == c ) # 判断序列是否以特定的模式开头和结尾,并将结果作为特征添加到 DataFrame 中 df[f"feat_siRNA_{name}_seq_pattern_1"] = s.str.startswith("AA") & s.str.endswith( "UU" ) df[f"feat_siRNA_{name}_seq_pattern_2"] = s.str.startswith("GA") & s.str.endswith( "UU" ) df[f"feat_siRNA_{name}_seq_pattern_3"] = s.str.startswith("CA") & s.str.endswith( "UU" ) df[f"feat_siRNA_{name}_seq_pattern_4"] = s.str.startswith("UA") & s.str.endswith( "UU" ) df[f"feat_siRNA_{name}_seq_pattern_5"] = s.str.startswith("UU") & s.str.endswith( "AA" ) df[f"feat_siRNA_{name}_seq_pattern_6"] = s.str.startswith("UU") & s.str.endswith( "GA" ) df[f"feat_siRNA_{name}_seq_pattern_7"] = s.str.startswith("UU") & s.str.endswith( "CA" ) df[f"feat_siRNA_{name}_seq_pattern_8"] = s.str.startswith("UU") & s.str.endswith( "UA" ) # 判断序列的第二位和倒数第二位是否为 A,并将结果作为特征添加到 DataFrame 中 df[f"feat_siRNA_{name}_seq_pattern_9"] = s.str[1] == "A" df[f"feat_siRNA_{name}_seq_pattern_10"] = s.str[-2] == "A" # 计算序列中的 GC 碱基占整体长度的比例,并将结果作为特征添加到 DataFrame 中 df[f"feat_siRNA_{name}_seq_pattern_GC_frac"] = ( s.str.count("G") + s.str.count("C") ) / s.str.len() return df.iloc[:, 1:] # 返回除第一列外的所有列,即去掉序列本身的列 这里是task2给出的lightgbm的代码来对特征值预测 引一份
train_data = lgb.Dataset(X_train, label=y_train) # 创建训练数据集,X_train为特征矩阵,y_train为标签向量 test_data = lgb.Dataset(X_test, label=y_test, reference=train_data) # 创建测试数据集,并引用训练数据集 def print_validation_result(env): result = env.evaluation_result_list[-1] print(f"[{env.iteration}] {result[1]}'s {result[0]}: {result[2]}") # 打印验证结果的回调函数,用于输出每次迭代后的验证结果 params = { "boosting_type": "gbdt", # 梯度提升树类型,可选"gbdt"、"dart"、"goss" "objective": "regression", # 模型优化目标,回归任务一般选择"regression" "metric": "root_mean_squared_error", # 评估指标,回归任务一般选择"root_mean_squared_error"(均方根误差) "max_depth": 7, # 每棵树的最大深度,控制模型的复杂度 "learning_rate": 0.02, # 学习率,控制每个树的贡献 "verbose": 0, # 控制训练过程中的输出,设置为非零值可输出训练信息 } gbm = lgb.train( params, # 参数字典,包含模型训练所需的参数 train_data, # 训练数据集 num_boost_round=15000, # 迭代次数,指定生成的树的数量 valid_sets=[test_data], # 用于验证模型的数据集,可以根据需要指定多个 callbacks=[print_validation_result], # 在训练过程中执行的回调函数,可用于打印验证结果、保存模型等 ) 
LightGBM是一种梯度提升树模型。
boosting_type指定梯度提升树的类型
有gbdt(传统的梯度提升决策树)、dart(dropout加速梯度提升树)和goss(梯度优化送出采样)。
objective指定模型的优化目标,根据任务类型选择合适的目标函数。
回归任务可以使用regression,分类任务可以使用binary或multiclass。
metric指定模型的评估指标,用于衡量模型的性能。
对于回归任务可以使用root_mean_squared_error(均方根误差)。
max_depth每棵树的最大深度,控制模型的复杂度。
较小的值可以防止过拟合,但可能会导致欠拟合。
max_depth 一般在 (6,10)
learning_rate学习率控制每个树的贡献。
较小的值会使算法收敛得更慢,但可能会获得更好的精度。
num_boost_round迭代次数,指定生成的树的数量。
较大的值可以提高模型的性能,但也会增加计算时间。
valid_sets用于验证模型的数据集,可以根据需要指定多个。
在训练过程中,模型会根据验证集的性能进行调整。
callbacks在训练过程中执行的回调函数,可以用于打印模型的验证结果、保存模型等。
可以通过回调函数自定义返回的东西,如打印测试情况之类的
callbacks=[print_validation_result]这里就是回调时,用了print_validation_result 作为输出
输出函数def print_validation_result(env): result = env.evaluation_result_list[-1] print(f"[{env.iteration}] {result[1]}'s {result[0]}: {result[2]}") # 打印验证结果的回调函数,用于输出每次迭代后的验证结果
num_leaves每棵树的叶子节点数,与
max_depth参数一起控制模型的复杂度。
min_data_in_leaf叶子节点的最小数据量,用于防止模型在小数据集上过拟合。
subsample训练时使用的样本比例,可以用于防止过拟合。
verbose是否在训练过程中打印详细的信息。
random_state随机数生成器的种子,用于确保结果的可复现性。
device_type指定训练时使用的设备类型,如CPU或GPU。
一般本地训练需要调整
更多参数还是建议自主参考官方文档
Parameters — LightGBM 4.5.0.99 documentation
https://lightgbm.readthedocs.io/en/latest/Parameters.htmll
举例一个其他的模型的训练参数
根据具体任务和数据的特点,可以尝试不同的参数组合来优化模型性能。
tips : 可以构造更多特征,多模型融合,k折 ,调超参等方法涨点
这里给出一个k折的框架
from sklearn.model_selection import KFold # train函数用于训练模型 def train(feats, n_original): # 定义k折交叉验证 n_splits = 10 kf = KFold(n_splits=n_splits, shuffle=True, random_state=42) # 开始k折交叉验证 gbms = [] for fold, (train_idx, val_idx) in enumerate( kf.split(feats.iloc[:n_original, :]), 1 ): # 准备训练集和验证集 X_train, X_val = feats.iloc[train_idx, :-1], feats.iloc[val_idx, :-1] y_train, y_val = feats.iloc[train_idx, -1], feats.iloc[val_idx, -1] w_train = weight_ls[train_idx] # 创建LightGBM数据集 train_data = lgb.Dataset(X_train, label=y_train, weight=w_train) val_data = lgb.Dataset(X_val, label=y_val, reference=train_data) boost_round = 25000 early_stop_rounds = int(boost_round*0.1) # 显示metric lgb_log = lgb.log_evaluation(period=200, show_stdv=True) lgb_stop = lgb.early_stopping(stopping_rounds=early_stop_rounds, first_metric_only=True, verbose=True, min_delta=0.00001) # 设置LightGBM参数 params = { "boosting_type": "gbdt", "objective": "regression", "metric": "None", "metric": "root_mean_squared_error", "max_depth": 8, "num_leaves": 63, "min_data_in_leaf": 2, "learning_rate": 0.05, "feature_fraction": 0.9, "lambda_l1": 0.1, "lambda_l2": 0.2, "verbose": -1, # -1时不输出 "early_stopping_round": early_stop_rounds, "num_threads": 8, } gbm = lgb.train( params, train_data, num_boost_round=boost_round, valid_sets=[val_data], feval=calculate_metrics, # 将自定义指标函数作为feval参数传入 callbacks=[print_validation_result, lgb_log, lgb_stop], ) valid_score = gbm.best_score["valid_0"]["custom_score"] print(f"best_valid_score: {valid_score}") gbms.append(gbm) return gbms 目前还在冲分,后续补上代码

特征工程进阶
引入的长度、GC含量等特征细节刻画
def siRNA_feat_builder3(s: pd.Series, anti: bool = False): name = "anti" if anti else "sense" df = s.to_frame() # 长度分组 df[f"feat_siRNA_{name}_len21"] = (s.str.len() == 21) # 省略号标识以此类推构造特征 # GC含量 GC_frac = (s.str.count("G") + s.str.count("C"))/s.str.len() df[f"feat_siRNA_{name}_GC_in"] = (GC_frac >= 0.36) & (GC_frac <= 0.52) # 局部GC含量 GC_frac1 = (s.str[1:7].str.count("G") + s.str[1:7].str.count("C"))/s.str[1:7].str.len() df[f"feat_siRNA_{name}_GC_in1"] = GC_frac1 return df.iloc[:, 1:] 代码可以看出,新增有长度分组,GC含量和局部GC含量
def siRNA_feat_builder3_mod(s: pd.Series, anti: bool = False): name = "anti" if anti else "sense" df = s.to_frame() # 修饰RNA的起始、终止位置单元类别 for pos in [0, -1]: for c in voc_ls: ... for pos in [1, -2]: for c in voc_ls: ... return df.iloc[:, 1:] 同时也可对未修饰序列进行相同的操作
class GenomicTokenizer: def __init__(self, ngram=5, stride=2): # 初始化分词器,设置n-gram长度和步幅 self.ngram = ngram self.stride = stride def tokenize(self, t): # 字符串变list if isinstance(t, str): t = list(t) if self.ngram == 1: # 如果n-gram长度为1,直接将序列转换为字符列表 toks = t else: # 否则,按照步幅对序列进行n-gram分词 toks = [t[i:i+self.ngram] for i in range(0, len(t), self.stride) if len(t[i:i+self.ngram]) == self.ngram] # 如果最后一个分词长度小于n-gram,移除最后一个分词 if len(toks[-1]) < self.ngram: toks = toks[:-1] # sub list to str toks = [''.join(x) for x in toks] # 返回分词结果 return toks class GenomicVocab: def __init__(self, itos): # 初始化词汇表,itos是一个词汇表列表 self.itos = itos # 创建从词汇到索引的映射 self.stoi = {v: k for k, v in enumerate(self.itos)} @classmethod def create(cls, tokens, max_vocab, min_freq): # 创建词汇表类方法 # 统计每个token出现的频率 freq = Counter(tokens) # 选择出现频率大于等于min_freq的token,并且最多保留max_vocab个token # itos = [''] + [o for o, c in freq.most_common(max_vocab - 1) if c >= min_freq] itos = [o for o, c in freq.most_common(max_vocab - 1) if c >= min_freq] # 返回包含词汇表的类实例 return cls(itos) def siRNA_feat_builder_substr(se, name, patterns): # 创建一个空字典来存储特征 features = {} for pattern in patterns: try: # escaped_pattern = re.escape(pattern) # 转义模式中的特殊字符 escaped_pattern = pattern features[f"feat_{name}_seq_pattern_{escaped_pattern}"] = se.str.count(escaped_pattern) except re.error as e: print(f"Error in pattern {pattern}: {e}") # 将字典转换为DataFrame feature_df = pd.DataFrame(features) return feature_df # 处理序列特征 seq_features_df = pd.DataFrame() tokenizer1 = GenomicTokenizer(ngram=1, stride=1) # 1gram tokenizer2 = GenomicTokenizer(ngram=2, stride=1) # 2gram tokenizer3 = GenomicTokenizer(ngram=3, stride=1) # 3gram # 子串词频统计,未修饰序列 cols_nomod = ["siRNA_sense_seq", "siRNA_antisense_seq"] all_tokens_nomod = [] for col in cols_nomod: for seq in df[col]: if pd.isna(seq): continue print('#all_tokens_nomod: ', len(all_tokens_nomod)) vocab_nomod = GenomicVocab.create(all_tokens_nomod, max_vocab=100000, min_freq=1) print('#vocab_nomod: ', len(vocab_nomod.itos)) for col in cols_nomod: tokenizer 的工作方式这里解释一下通过一个例子来展示不同 tokenizer 的工作方式。
我们有一个由碱基组成的基因序列:
AGTCATG 我们将使用这个序列来演示每个 tokenizer 如何将其分割。
tokenizer1 (ngram=1, stride=1)['A', 'G', 'T', 'C', 'A', 'T', 'G']tokenizer2 (ngram=2, stride=2)['AG', 'TG'](从’A’开始,跳过一个碱基到’G’,然后再次跳过一个碱基到’T’)tokenizer3 (ngram=3, stride=3)['AGT'](从’A’开始,跳过两个碱基到’G’)tokenizer6 (ngram=6, stride=6)tokenizer 只会生成一个长度为6的片段。['AGTCAT']# 子串词频统计,修饰序列 cols_mod = ["modified_siRNA_sense_seq", "modified_siRNA_antisense_seq"] cols_mod_ls = ["modified_siRNA_sense_seq_list", "modified_siRNA_antisense_seq_list"] all_tokens_mod = [] for col in cols_mod_ls: for seq_ls in df[col]: if pd.isna(seq_ls): continue # print('#all_tokens_mod: ', len(all_tokens_mod)) vocab_mod = GenomicVocab.create(all_tokens_mod, max_vocab=100000, min_freq=1) # print('#vocab_mod: ', len(vocab_mod.itos)) for col in cols_mod: from Bio import pairwise2 from Bio.pairwise2 import format_alignment def get_feat_align(df, anti: bool = False): """ 计算siRNA序列与target序列的比对得分。 参数: df : DataFrame 包含siRNA和target序列的DataFrame。 anti : bool 是否处理antisense siRNA序列。默认为False,表示处理sense siRNA序列。 返回: DataFrame 包含原始DataFrame和比对得分的DataFrame。 """ # 假设DataFrame有两列,分别为'sirna_sequence'和'target_sequence' for index, row in df.iterrows(): siRNA_seq = row['siRNA_sequence'] target_seq = row['target_sequence'] # 如果是antisense siRNA,需要反转并补录序列 if anti: siRNA_seq = siRNA_seq[::-1].translate(str.maketrans("ATCG", "TAGC")) # 使用pairwise2.align.localxx进行局部序列比对 alignments = pairwise2.align.localxx(siRNA_seq, target_seq) # 计算比对得分,这里取最高得分的比对 max_score = 0 for alignment in alignments: score = alignment[2] # alignment[2] 是比对得分 if score > max_score: max_score = score # 将得分添加到DataFrame中 df.at[index, 'alignment_score'] = max_score return df 如果siRNA是antisense类型
result_df = get_feat_align(df, anti=True) 如果siRNA是sense类型
result_df = get_feat_align(df) 有重复
weight_ls = np.array(feats['mRNA_remaining_pct'].apply(lambda x:2 if ((x<=30)and(x>=0)) else 1)) 这段代码是将feats中的mRNA_remaining_pct列的值进行一些判断和处理,生成一个新的weight_ls数组。
这段代码根据mRNA_remaining_pct列的值是否在0到30之间,将对应位置上的weight_ls值设置为2或者1。
由原来的root_mean_squared_error评价指标被替换为更加复杂的官方评价分数
具体公式为:
score = 50 % × ( 1 − MAE 100 ) + 50 % × F 1 × ( 1 − Range-MAE 100 ) \text{score} = 50\% \times \left(1 - \frac{\text{MAE}}{100}\right) + 50\% \times F1 \times \left(1 - \frac{\text{Range-MAE}}{100}\right) score=50%×(1−100MAE)+50%×F1×(1−100Range-MAE)
# calculate_metrics函数用于计算评估指标 def calculate_metrics(preds, data, threshold=30): y_pred = preds y_true = data.get_label() mae = np.mean(np.abs(y_true - y_pred)) # if mae < 0: mae = 0 # elif mae >100: mae = 100 y_true_binary = ((y_true <= threshold) & (y_true >= 0)).astype(int) y_pred_binary = ((y_pred <= threshold) & (y_pred >= 0)).astype(int) mask = (y_pred >= 0) & (y_pred <= threshold) range_mae = ( mean_absolute_error(y_true[mask], y_pred[mask]) if np.sum(mask) > 0 else 100 ) # if range_mae < 0: range_mae = 0 # elif range_mae >100: range_mae = 100 # precision = precision_score(y_true_binary, y_pred_binary, average="binary") # recall = recall_score(y_true_binary, y_pred_binary, average="binary") if np.sum(y_pred_binary) > 0: precision = (np.array(y_pred_binary) & y_true_binary).sum()/np.sum(y_pred_binary) else: precision = 0 if np.sum(y_true_binary) > 0: recall = (np.array(y_pred_binary) & y_true_binary).sum()/np.sum(y_true_binary) else: recall = 0 if precision + recall == 0: f1 = 0 else: f1 = 2 * precision * recall / (precision + recall) score = (1 - mae / 100) * 0.5 + (1 - range_mae / 100) * f1 * 0.5 return "custom_score", score, True # True表示分数越高越好 # adaptive_learning_rate函数用于自适应学习率 def adaptive_learning_rate(decay_rate=0.8, patience=50): best_score = float("-inf") # 初始化为负无穷,因为分数越高越好 wait = 0 def callback(env): nonlocal best_score, wait current_score = env.evaluation_result_list[-1][2] # 假设使用的是最后一个评估指标 current_lr = env.model.params.get('learning_rate') if current_score > best_score: best_score = current_score # wait = 0 # 需要连续的score没有上升 else: wait += 1 if wait >= patience: new_lr = float(current_lr) * decay_rate wait = 0 env.model.params['learning_rate'] = new_lr print(f"Learning rate adjusted to {env.model.params.get('learning_rate')}") return callback # train函数用于训练模型 def train(feats, n_original): # 定义k折交叉验证 n_splits = 10 kf = KFold(n_splits=n_splits, shuffle=True, random_state=42) # 开始k折交叉验证 gbms = [] for fold, (train_idx, val_idx) in enumerate( kf.split(feats.iloc[:n_original, :]), 1 ): # 准备训练集和验证集 X_train, X_val = feats.iloc[train_idx, :-1], feats.iloc[val_idx, :-1] y_train, y_val = feats.iloc[train_idx, -1], feats.iloc[val_idx, -1] w_train = weight_ls[train_idx] # 创建LightGBM数据集 train_data = lgb.Dataset(X_train, label=y_train, weight=w_train) val_data = lgb.Dataset(X_val, label=y_val, reference=train_data) boost_round = 25000 early_stop_rounds = int(boost_round*0.1) # 显示metric lgb_log = lgb.log_evaluation(period=200, show_stdv=True) lgb_stop = lgb.early_stopping(stopping_rounds=early_stop_rounds, first_metric_only=True, verbose=True, min_delta=0.00001) # 设置LightGBM参数 params = { "boosting_type": "gbdt", "objective": "regression", "metric": "None", # "metric": "root_mean_squared_error", "max_depth": 8, "num_leaves": 63, "min_data_in_leaf": 2, "learning_rate": 0.05, "feature_fraction": 0.9, "lambda_l1": 0.1, "lambda_l2": 0.2, "verbose": -1, # -1时不输出 "early_stopping_round": early_stop_rounds, "num_threads": 8, } # 在训练时使用自适应学习率回调函数 adaptive_lr = adaptive_learning_rate(decay_rate=0.9, patience=1000) gbm = lgb.train( params, train_data, num_boost_round=boost_round, valid_sets=[val_data], feval=calculate_metrics, # 将自定义指标函数作为feval参数传入 # callbacks=[print_validation_result, adaptive_lr, lgb_log, lgb_stop], callbacks=[adaptive_lr, lgb_log, lgb_stop], ) valid_score = gbm.best_score["valid_0"]["custom_score"] print(f"best_valid_score: {valid_score}") gbms.append(gbm) return gbms 
您可以使用如optuna这样的库来执行贝叶斯优化超参数, 参考代码如下
伪代码:
import optuna def objective(trial): params = { 'max_depth': trial.suggest_int('max_depth', 3, 10), 'learning_rate': trial.suggest_loguniform('learning_rate', 1e-3, 1e-1), 'n_estimators': trial.suggest_int('n_estimators', 100, 2000), 'min_child_samples': trial.suggest_int('min_child_samples', 20, 100) } model = LGBMRegressor(**params) model.fit(X_train, y_train) return model.score(X_val, y_val) study = optuna.create_study(direction='maximize') study.optimize(objective, n_trials=100) print('Best trial:') trial = study.best_trial print('Value: {}'.format(trial.value)) print('Params: ') for key, value in trial.params.items(): print(' {}: {}'.format(key, value)) 通过贝叶斯优化方法来进行超参数优化。

真的跑很久。。。还没跑完
使用LightGBM
伪代码:
from sklearn.model_selection import GridSearchCV import lightgbm as lgb # 定义超参数搜索空间 param_grid = { 'max_depth': [3, 5, 7, 10], 'learning_rate': [0.01, 0.1, 0.2], 'n_estimators': [100, 200, 300], 'num_leaves': [31, 63, 127], 'min_child_samples': [5, 10, 20] } # 创建LightGBM分类器 estimator = lgb.LGBMClassifier() # 创建GridSearchCV对象 grid_search = GridSearchCV(estimator=estimator, param_grid=param_grid, cv=5, scoring='accuracy') # 执行网格搜索 grid_search.fit(X_train, y_train) # 输出最佳参数 print('Best parameters:', grid_search.best_params_) 使用LightGBM
伪代码:
from sklearn.model_selection import RandomizedSearchCV from scipy.stats import randint, uniform # 定义超参数的连续搜索空间 param_dist = { 'max_depth': randint(3, 10), 'learning_rate': uniform(0.01, 0.2), 'n_estimators': randint(100, 300), 'num_leaves': randint(31, 127), 'min_child_samples': randint(5, 20) } # 创建LightGBM分类器 estimator = lgb.LGBMClassifier() # 创建RandomizedSearchCV对象 random_search = RandomizedSearchCV(estimator=estimator, param_distributions=param_dist, n_iter=100, cv=5, scoring='accuracy') # 执行随机搜索 random_search.fit(X_train, y_train) # 输出最佳参数 print('Best parameters:', random_search.best_params_) 多模型可以结合使得稳定
集成学习就是把多个弱分类器或回归模型组合起来,变成一个强分类器或回归模型,从而提高预测的准确性。
实现集成学习的方式有很多种,比如通过投票决定最终结果、取平均值来预测、或者给每个模型分配不同的权重。集成学习的主要思想是通过多个模型之间的合作,来弥补每个模型的不足,使整体模型的预测能力更强。
常见的集成学习方法:
- Bagging(自助聚合):通过在原始数据集上进行多次重采样来创建多个子集,分别训练多个模型,最后进行平均或多数投票决策。
- Boosting:训练多个模型,每个模型都尝试纠正前一个模型的错误,通常是序列处理。
- Stacking:训练多个不同的模型,然后再训练一个新的模型来综合这些模型的输出。
Stacking 是一种集成学习技术,它将多个模型的预测结果作为输入,然后使用另一个模型(通常称为元模型或元分类器)来进行最终的预测。
举例一个使用Python的 scikit-learn 库实现Stacking:
伪代码:
from sklearn.datasets import load_iris from sklearn.ensemble import RandomForestClassifier, GradientBoostingClassifier from sklearn.linear_model import LogisticRegression from sklearn.model_selection import train_test_split from sklearn.svm import SVC from sklearn.metrics import accuracy_score from sklearn.ensemble import StackingClassifier # 加载数据集 iris = load_iris() X, y = iris.data, iris.target # 拆分数据集为训练集和测试集 X_train, X_test, y_train, y_test = train_test_split(X, y, test_size=0.2, random_state=42) # 定义基模型列表 estimators = [ ('rf', RandomForestClassifier(n_estimators=100, random_state=42)), ('gb', GradientBoostingClassifier(n_estimators=100, random_state=42)), ('svc', SVC(probability=True, kernel='linear')) ] # 添加元模型 estimators.append(('lr', LogisticRegression())) # 创建Stacking分类器 stacking_clf = StackingClassifier(estimators=estimators, final_estimator=LogisticRegression()) # 训练Stacking分类器 stacking_clf.fit(X_train, y_train) # 预测测试集 y_pred = stacking_clf.predict(X_test) # 计算准确率 accuracy = accuracy_score(y_test, y_pred) print(f'Test set accuracy: {accuracy:.2f}') 想象一下,你有好几个不同的老师,他们每个人都对同一组学生进行考试评分。Stacking模型就像是一个“超级老师”,它收集这些不同老师给的分数,然后根据这些分数再给出一个最终的评分。
在这个例子里,我们有三个“老师”:
然后,我们有一个“超级老师”,也就是我们的元模型,它用的是“逻辑回归”方法来根据前面三个老师的评分给出最终的评分。
probability=True),这样它才能给出每个学生可能得到每个分数的概率,这对于“超级老师”来说很重要。总的来说,Stacking模型是一种很有趣的方法,可以让我们把不同的模型结合起来,得到更好的预测结果。但是,我们也需要小心,确保它不会变得太复杂,导致在新数据上表现不佳。
假设已有LightGBM、XGBoost和一个简单的神经网络模型,下面是一个使用Stacking方法的Python示例代码:
import numpy as np import pandas as pd from sklearn.model_selection import train_test_split from sklearn.ensemble import StackingRegressor from sklearn.linear_model import LinearRegression from sklearn.metrics import mean_squared_error import lightgbm as lgb from xgboost import XGBRegressor from sklearn.neural_network import MLPRegressor # 假设已有数据集 df X = df.drop('target', axis=1) # 特征列 y = df['target'] # 目标列 # 划分训练集和测试集 X_train, X_test, y_train, y_test = train_test_split(X, y, test_size=0.2, random_state=42) # 定义基模型 estimators = [ ('lgb', lgb.LGBMRegressor(objective='regression')), ('xgb', XGBRegressor(objective='reg:squarederror')), ('mlp', MLPRegressor(hidden_layer_sizes=(50, 30), max_iter=500)) ] # 定义最终的meta-regressor final_estimator = LinearRegression() # 创建Stacking模型 stacking_regressor = StackingRegressor(estimators=estimators, final_estimator=final_estimator, cv=5) # 模型训练 stacking_regressor.fit(X_train, y_train) # 模型预测 y_pred = stacking_regressor.predict(X_test) # 评估模型 mse = mean_squared_error(y_test, y_pred) print(f'Test MSE: {mse:.4f}') # 看每个单独模型的性能 for name, est in stacking_regressor.named_estimators_.items(): y_pred_individual = est.predict(X_test) mse_individual = mean_squared_error(y_test, y_pred_individual) print(f'{name} Test MSE: {mse_individual:.4f}') 在解决复杂的生物信息学问题时,机器学习和深度学习的混合方法可以提供强大的工具。
这种方法包括两个主要部分:使用深度学习模型进行特征提取,然后使用传统的机器学习模型进行最终的决策。可以使用PyTorch构建深度学习部分,然后将输出特征传递给LightGBM进行分类或回归。这种混合方法结合了深度学习的特征学习能力和传统机器学习模型的效率与解释性,可以在生物信息学问题中提供强大的解决方案。
首先,我们定义一个简单的卷积神经网络(CNN)来处理序列数据。这个模型将用于提取有用的特征。
import torch import torch.nn as nn import torch.optim as optim from torch.utils.data import DataLoader, TensorDataset import numpy as np import pandas as pd from sklearn.model_selection import train_test_split import lightgbm as lgb from sklearn.metrics import mean_squared_error class RegressionCNN(nn.Module): def __init__(self, sequence_length): super(RegressionCNN, self).__init__() self.conv1 = nn.Conv1d(in_channels=1, out_channels=32, kernel_size=3, stride=1) self.relu = nn.ReLU() self.pool = nn.MaxPool1d(kernel_size=2) self.flatten = nn.Flatten() self.fc = nn.Linear(32 * ((sequence_length // 2) - 1), 100) # Adjust size accordingly self.regressor = nn.Linear(100, 1) def forward(self, x): x = self.conv1(x) x = self.relu(x) x = self.pool(x) x = self.flatten(x) x = self.fc(x) x = self.regressor(x) return x # 假设df是包含序列和目标值的DataFrame sequence_length = 100 # 假定每个序列的长度 X = np.array([np.array(list(map(float, list(seq)))) for seq in df['sequence']]) X = X.reshape(X.shape[0], 1, sequence_length) y = df['target'].values # 划分数据集 X_train, X_test, y_train, y_test = train_test_split(X, y, test_size=0.2, random_state=42) train_dataset = TensorDataset(torch.tensor(X_train, dtype=torch.float32), torch.tensor(y_train, dtype=torch.float32)) test_dataset = TensorDataset(torch.tensor(X_test, dtype=torch.float32), torch.tensor(y_test, dtype=torch.float32)) # 创建DataLoader train_loader = DataLoader(train_dataset, batch_size=32, shuffle=True) test_loader = DataLoader(test_dataset, batch_size=32, shuffle=False) # 模型和优化器 model = RegressionCNN(sequence_length) optimizer = optim.Adam(model.parameters(), lr=0.001) criterion = nn.MSELoss() # 训练模型 def train_model(model, train_loader): model.train() for batch_idx, (data, target) in enumerate(train_loader): optimizer.zero_grad() output = model(data) loss = criterion(output.view(-1), target) loss.backward() optimizer.step() # 提取特征 def extract_features(model, loader): model.eval() features = [] labels = [] with torch.no_grad(): for data, target in loader: output = model(data) features.extend(output.view(-1).numpy()) labels.extend(target.numpy()) return np.array(features), np.array(labels) train_model(model, train_loader) X_train_features, y_train = extract_features(model, train_loader) X_test_features, y_test = extract_features(model, test_loader) 在获取特征后,我们可以使用LightGBM进行回归预测。
# 使用LightGBM进行最终的预测 lgb_regressor = lgb.LGBMRegressor(n_estimators=100, learning_rate=0.05, max_depth=5) lgb_regressor.fit(X_train_features.reshape(-1, 1), y_train) # 预测和评估 y_pred = lgb_regressor.predict(X_test_features.reshape(-1, 1)) mse = mean_squared_error(y_test, y_pred) print(f"Test MSE: {mse:.4f}") 
siRNA和shRNA:通过基因沉默抑制蛋白表达的工具
http://www.labome.cn/method/siRNAs-and-shRNAs-Tools-for-Protein-Knockdown-by-Gene-Silencing.html
Datawhale
https://linklearner.com/activity/12/4/16
Datawhale
https://linklearner.com/activity/12/4/11
Datawhale
https://linklearner.com/activity/12/4/5
Datawhale
https://linklearner.com/activity/12/4/4