GraphGNSSLib的RTKLIB——gnss_preprocessor.node的理解
创始人
2024-11-15 05:05:55
0

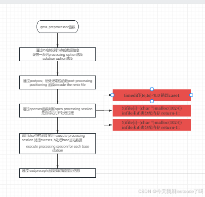
gnss_preprocessor部分的理解,这是简单的几张流程图截图,自己的分析总结pdf在资源里,免费的,如果不占用大家资源可以下载,交流
在这里插入图片描述
在这里插入图片描述
在这里插入图片描述
在这里插入图片描述
整体的逻辑详见资源 ,我承诺这是自己系统分析RTKLIB后,进行的针对于自己对于RTKLib代码逻辑框架的理解。资源免费,欢迎交流以及指出错误,但是勿喷。

相关内容

热门资讯

微信拼三张房卡怎样开/新西游大... 拼三张是一款非常受欢迎的棋牌游戏,咨询房/卡添加微信:33903369许多玩家在游戏中会购买房卡来享...
微信里玩炸金花房卡在哪弄/新蓝... 炸金花是一款非常受欢迎的棋牌游戏,咨询房/卡添加微信:55051770许多玩家在游戏中会购买房卡来享...
微信链接炸金花房卡怎样买/战皇... 炸金花是一款非常受欢迎的棋牌游戏,咨询房/卡添加微信:8488009许多玩家在游戏中会购买房卡来享受...
我买炸金花房卡链接/新518大... 炸金花是一款非常受欢迎的棋牌游戏,咨询房/卡添加微信:33903369许多玩家在游戏中会购买房卡来享...
有没有卖炸金花链接房卡/牛牛链... 炸金花是一款非常受欢迎的棋牌游戏,咨询房/卡添加微信:55051770许多玩家在游戏中会购买房卡来享...
斗牛微信房卡怎么购买/牛魔王大... 斗牛是一款非常受欢迎的棋牌游戏,咨询房/卡添加微信:8488009许多玩家在游戏中会购买房卡来享受更...
微信炸金花链接怎么买房卡/斗牛... 炸金花是一款非常受欢迎的棋牌游戏,咨询房/卡添加微信:33903369许多玩家在游戏中会购买房卡来享...
微信斗牛购买房卡方法/新九五大... 斗牛是一款非常受欢迎的棋牌游戏,咨询房/卡添加微信:55051770许多玩家在游戏中会购买房卡来享受...
如何购买炸金花房间房卡/微信牛... 炸金花是一款非常受欢迎的棋牌游戏,咨询房/卡添加微信:8488009许多玩家在游戏中会购买房卡来享受...
微信拼三张房间卡怎么弄/欢乐游... 拼三张是一款非常受欢迎的棋牌游戏,咨询房/卡添加微信:33903369许多玩家在游戏中会购买房卡来享...
炸金花链接房卡怎么搞的/牛牛链... 炸金花是一款非常受欢迎的棋牌游戏,咨询房/卡添加微信:55051770许多玩家在游戏中会购买房卡来享...
微信里玩炸金花房卡链接充值/微... 炸金花是一款非常受欢迎的棋牌游戏,咨询房/卡添加微信:8488009许多玩家在游戏中会购买房卡来享受...
在哪里买斗牛微信房卡/新鸿狐大... 斗牛是一款非常受欢迎的棋牌游戏,咨询房/卡添加微信:33903369许多玩家在游戏中会购买房卡来享受...
微信链接牛牛房卡怎样买/新荣耀... 牛牛是一款非常受欢迎的棋牌游戏,咨询房/卡添加微信:55051770许多玩家在游戏中会购买房卡来享受...
微信链接炸金花房卡怎样买/新鸿... 炸金花是一款非常受欢迎的棋牌游戏,咨询房/卡添加微信:8488009许多玩家在游戏中会购买房卡来享受...
拼三张房卡多少钱一张/青鸟大厅... 拼三张是一款非常受欢迎的棋牌游戏,咨询房/卡添加微信:33903369许多玩家在游戏中会购买房卡来享...
拼三张房卡如何充值/新琉璃大厅... 拼三张是一款非常受欢迎的棋牌游戏,咨询房/卡添加微信:55051770许多玩家在游戏中会购买房卡来享...
微信玩链接炸金花房卡/狂飙大厅... 炸金花是一款非常受欢迎的棋牌游戏,咨询房/卡添加微信:8488009许多玩家在游戏中会购买房卡来享受...
微信的牛牛房卡怎么弄/新蓝鲸大... 斗牛是一款非常受欢迎的棋牌游戏,咨询房/卡添加微信:33903369许多玩家在游戏中会购买房卡来享受...
斗牛如何开好友房间房卡/新猴王... 斗牛是一款非常受欢迎的棋牌游戏,咨询房/卡添加微信:55051770许多玩家在游戏中会购买房卡来享受...