Hello,小伙伴们。你们的作者菌又回来了,前些时间我们刚学习完二叉树的顺序结构,今天我们就趁热打铁,继续我们二叉树链式结构的学习。我们上期有提到,二叉树的的底层结构可以选为数组和链表,顺序结构我们选用的数组,那我们就不难知道,二叉树的链式结构采用链表为底层结构。
用链表来表示一颗二叉树,即用链表来表示元素之间的逻辑关系。通常的方法就是链表中的每一个节点有三个域组成,数据域和左右指针,左右指针分别用来给出该节点左右孩子所在的链接点的存储地址,数据结构的定义如下:
typedef int BTDataType; // ⼆叉链 typedef struct BinaryTreeNode { struct BinaryTreeNode* left; // 指向当前结点左孩⼦ struct BinaryTreeNode* right; // 指向当前结点右孩⼦ BTDataType val; // 当前结点值域 }BTNode; 不要忘记,我们在实现数据结构时,都要先创建三个文件来使测试代码变得更加的方便:
为了更好的演示效果,我们就在Test.c文件中手动的创建几个节点
BTNode* BuyBTNode(int val) { BTNode* newnode = (BTNode*)malloc(sizeof(BTNode)); if (newnode == NULL) { perror("malloc fail"); return NULL; } newnode->val = val; newnode->left = NULL; newnode->right = NULL; return newnode; } BTNode* CreateTree() { BTNode* n1 = BuyBTNode(1); BTNode* n2 = BuyBTNode(2); BTNode* n3 = BuyBTNode(3); BTNode* n4 = BuyBTNode(4); BTNode* n5 = BuyBTNode(5); BTNode* n6 = BuyBTNode(6); BTNode* n7 = BuyBTNode(7); n1->left = n2; n1->right = n4; n2->left = n3; n4->left = n5; n4->right = n6; n5->left = n7; return n1; } int main() { BTNode* boot = CreateTree(); return 0; } 我们已经学习了链表,所以这里创建节点的操作我们就不再过多的赘述,因此,boot就是我们创建的这颗树的根节点。
接下来我们来回顾一下二叉树的概念,二叉树分为空树和非空树

根节点的左子树和右子树分别有是有子树节点、子树节点的左子树和右子树组成,因此二叉树定义是递归式的,后续链式二叉树的操作中基本都是按照该概念实现的!!
二叉树的操作离不开树的遍历,我们先来看看二叉树的遍历有哪些方式:
按照规则,二叉树有:前中后续遍历的规则的递归结构遍历:
前序遍历:访问根节点的操作,发生在遍历其左右子树之前。
访问顺序:根节点、左子树、右子树。
中序遍历:访问根节点的操作发生在遍历其左右节点子树之间(间)
访问顺序:左子树、根节点、右子树
后序遍历:访问根节点的操作发生在遍历其左右子树的遍历之后
访问顺序:左子树、右子树、根节点
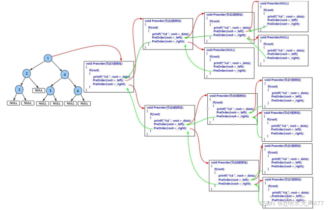
void PreOrder(BTNode* root) { if (root == NULL) { printf("N "); return; } p rintf("%d ", root->val); PreOrder(root->left); PreOrder(root->right); } 这里我们就涉及到了之前学习函数栈帧的知识,我们可以通过图来理解

函数递归栈帧图:

最终我们测试可得:

可知这符合我们前序遍历的规则,因此我们就成功实现了前序遍历。
实现了前序遍历,其他的两个遍历就简单了,几乎和前序遍历一样,中后序遍历也沿用了递归的思想
后面大家能否根据上面前序遍历的代码实现中序遍历和后序遍历呢?
大家不妨一试。
void InOrder(BTNode* root) { if (root == NULL) { printf("N "); return; } InOrder(root->left); printf("%d ", root->val); InOrder(root->right); } 
v oid PostOrder(BTNode* root) { if (root == NULL) { printf("N "); return; } I nOrder(root->left); InOrder(root->right); printf("%d ", root->val); } 
有序他们之间的相似性,在代码上的差异也就只是不同行的代码顺序不一样,但是转化为后面的函数栈帧却又不小的差别。但在本质上,却还是大差不差!!
// ⼆叉树结点个数 int BinaryTreeSize(BTNode* root); 我们来想一想,怎样才能达到我们的目的呢?
假设我们现在有这样的二叉树:


所以从上所述,我们就能够得出计数代码:
int BinaryNodeCount(BTNode* root) { if (root == NULL) return 0; return 1 + BinaryNodeCount(root->left) + BinaryNodeCount(root->right); } 代码测试:
这里我们创建的是这样的二叉树。


可知这样我们就实现了二叉树节点的计数!!
// ⼆叉树叶⼦结点个数 int BinaryTreeLeafSize(BTNode*root) 有了前面写求所有节点个数的经验,其实这个不就不难了:
叶子结点,就是没有子节点的节点。即root->left = root->right = NULL.
所以在这里我们就有两种返回情况,当遍历到NULL时,我们返回0, 当递归到叶子结点时,我们就返回1。借助函数栈帧,就可以进行计数!!
接下来我们来实现一下这个代码:
//求二叉树叶子节点的个数 int BinaryTreeLeafSize(BTNode* root) { if (root == NULL) { return 0; } if (root->left == NULL && root->right == NULL) { return 1; } return BinaryTreeLeafSize(root->left) + BinaryTreeLeafSize(root->right); } 我们可以先提前看看这颗二叉树有多少个叶子结点:

上面我们可以看出一共有3个没有子节点的节点,所以叶子结点的个数就是3

// ⼆叉树第k层结点个数 int BinaryTreeLevelKSize(BTNode* root, int k); 我们要得到二叉树第K层节点的个数,其实也并不难,我们还是通过画图的方式来解析过程。
假设我们要求的是第三层的节点数:
代码实现:
int BinaryTreeLevelKSize(BTNode* root, int k) { if (root == NULL) { return 0; } if (k == 1) return 1; return BinaryTreeLevelKSize(root->left, k - 1) + BinaryTreeLevelKSize(root->right, k - 1); } 测试一下:

//⼆叉树的深度/⾼度 int BinaryTreeDepth(BTNode* root); 在这里我们可以想出怎样的思路呢?
我们还是要先画图求证:
int BinaryTreeDepth(BTNode* root) { if (root == NULL) return 0; int leftDepth = BinaryTreeDepth(root->left); int rightDepth = BinaryTreeDepth(root->right); return leftDepth > rightDepth ? leftDepth + 1 : rightDepth + 1; } 代码测试:

从上面我们事先创建的那棵树一样,树的深度为4.所以我们实现了我们的目的。
// ⼆叉树查找值为x的结点 BTNode* BinaryTreeFind(BTNode* root, BTDataType x); 这个操作也十分的简单,我们只需要遍历二叉树,找到与目标值相等的节点,我们就将其返回。
我们先看看实现代码:
// ⼆叉树查找值为x的结点 BTNode* BinaryTreeFind(BTNode* root, BTDataType x) { if (root == NULL) return NULL; if (root->val == x) return root; BTNode* left =BinaryTreeFind(root->left, x); if (left) return left; BTNode* right = BinaryTreeFind(root->right, x); if (right) return right; return NULL; } 在这里我们还是要进行二叉树的左右子树遍历,但是我们为了提高效率,只要在一边找到了符合目标的节点我们就直接返回该节点!!
小伙伴们可以根据上面的知识,自行画出递归栈帧图。
我们来测试以下代码:

可知其成功的找到了,值为6的节点!!
1.2.6 二叉树的销毁
// ⼆叉树销毁 void BinaryTreeDestory(BTNode** root); 销毁的逻辑也十分的简单了,通过了递归的操作,我们遍历所有不为NULL的节点并销毁,这里我们就直接写出代码,大家可以自己进行递归栈帧的推理:
void BinaryTreeDestory(BTNode** root) { if (*root == NULL) { return; } BinaryTreeDestory(&((*root)->left)); BinaryTreeDestory(&((*root)->right)); free(*root); *root = NULL; } 代码测试:

进行销毁操作:
2.代码展示#define _CRT_SECURE_NO_WARNINGS 1 #include"Tree.h" BTNode* BuyBTNode(int val) { BTNode* newnode = (BTNode*)malloc(sizeof(BTNode)); if (newnode == NULL) { perror("malloc fail"); return NULL; } newnode->val = val; newnode->left = NULL; newnode->right = NULL; return newnode; } BTNode* CreateTree() { BTNode* n1 = BuyBTNode(1); BTNode* n2 = BuyBTNode(2); BTNode* n3 = BuyBTNode(3); BTNode* n4 = BuyBTNode(4); BTNode* n5 = BuyBTNode(5); BTNode* n6 = BuyBTNode(6); BTNode* n7 = BuyBTNode(7); n1->left = n2; n1->right = n4; n2->left = n3; n4->left = n5; n4->right = n6; n5->left = n7; return n1; } int main() { BTNode* root = CreateTree(); PreOrder(root); printf("\n"); InOredr(root); printf("\n"); PostOrder( root); printf("\n"); printf("TreeNodeCount: %d\n", BinaryNodeCount(root)); printf("leafSize: %d\n", BinaryTreeLeafSize(root)); printf("TreeLevelKSize: %d\n", BinaryTreeLevelKSize(root, 3)); printf("TreeLevelDepth: %d\n", BinaryTreeDepth(root)); BTNode* find = BinaryTreeFind(root, 6); printf("%s ", find == NULL ? "没找到" : "找到了!!"); printf("返回节点的值为:%d\n", find->val); BinaryTreeDestory(&root); PostOrder(root); return 0; } #pragma once #include #include #include #include #include typedef int BTDataType; // ⼆叉链 typedef struct BinaryTreeNode { struct BinaryTreeNode* left; // 指向当前结点左孩⼦ struct BinaryTreeNode* right; // 指向当前结点右孩⼦ BTDataType val; // 当前结点值域 }BTNode; //前序遍历 void PreOrder(BTNode* root); //中序遍历 void InOredr(BTNode* root); //后序遍历 void PostOrder(BTNode* root); //计数二叉树的节点 int BinaryNodeCount(BTNode* root); //求二叉树叶子节点的个数 int BinaryTreeLeafSize(BTNode* root); // ⼆叉树第k层结点个数 int BinaryTreeLevelKSize(BTNode* root, int k); //⼆叉树的深度/⾼度 int BinaryTreeDepth(BTNode* root); // ⼆叉树查找值为x的结点 BTNode* BinaryTreeFind(BTNode* root, BTDataType x); // ⼆叉树销毁 void BinaryTreeDestory(BTNode** root); #define _CRT_SECURE_NO_WARNINGS 1 #include"Tree.h" void PreOrder(BTNode* root) { if (root == NULL) { return; } printf("%d ", root->val); PreOrder(root->left); PreOrder(root->right); } void InOredr(BTNode* root) { if (root == NULL) return; InOredr(root->left); printf("%d ", root->val); InOredr(root->right); } void PostOrder(BTNode* root) { if (root == NULL) { return; } PostOrder(root->left); PostOrder(root->right); printf("%d ", root->val); } int BinaryNodeCount(BTNode* root) { if (root == NULL) return 0; return 1 + BinaryNodeCount(root->left) + BinaryNodeCount(root->right); } //求二叉树叶子节点的个数 int BinaryTreeLeafSize(BTNode* root) { if (root == NULL) { return 0; } if (root->left == NULL && root->right == NULL) { return 1; } return BinaryTreeLeafSize(root->left) + BinaryTreeLeafSize(root->right); } int BinaryTreeLevelKSize(BTNode* root, int k) { if (root == NULL) { return 0; } if (k == 1) return 1; return BinaryTreeLevelKSize(root->left, k - 1) + BinaryTreeLevelKSize(root->right, k - 1); } int BinaryTreeDepth(BTNode* root) { if (root == NULL) return 0; int leftDepth = BinaryTreeDepth(root->left); int rightDepth = BinaryTreeDepth(root->right); return leftDepth > rightDepth ? leftDepth + 1 : rightDepth + 1; } // ⼆叉树查找值为x的结点 BTNode* BinaryTreeFind(BTNode* root, BTDataType x) { if (root == NULL) return NULL; if (root->val == x) return root; BTNode* left =BinaryTreeFind(root->left, x); if (left) return left; BTNode* right = BinaryTreeFind(root->right, x); if (right) return right; return NULL; } void BinaryTreeDestory(BTNode** root) { if (*root == NULL) { return; } BinaryTreeDestory(&((*root)->left)); BinaryTreeDestory(&((*root)->right)); free(*root); *root = NULL; } 好,今天的学习就到这里,我们下期再见,拜拜!!