在日常的数据库管理中,数据的误删操作是难以避免的。为了确保数据的安全性和完整性,我们必须采取一些措施来进行数据的备份和恢复。本文将详细介绍如何在 SQL Server 中进行数据的备份和恢复操作,特别是在发生数据误删的情况下。假设我们已经开启了全量备份,并且在误操作之前有一个全量备份文件。
首先,我们需要创建一个名为 “Test” 的数据库,并在其中创建一个名为 “Student” 的表。该表将包含一些测试数据。
SSMS 连接本地 SQL Server。

创建新数据库 “Test”。

创建数据库 “Test”,并在该库内创建数据表 “Student”
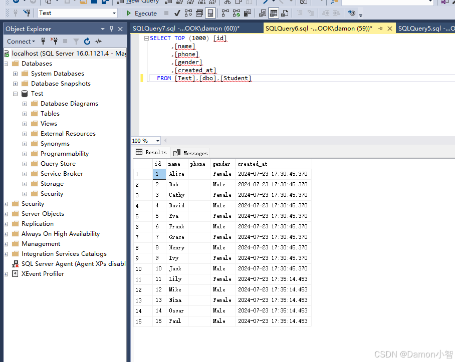
-- 创建数据库 CREATE DATABASE Test; -- 使用 Test 数据库 USE Test; -- 创建 Student 表 CREATE TABLE Student ( id INT IDENTITY(1,1) PRIMARY KEY, name NVARCHAR(255) NOT NULL, phone NVARCHAR(50) NOT NULL, gender NVARCHAR(10) NOT NULL, created_at DATETIME DEFAULT GETDATE() ); -- 插入十条测试数据 INSERT INTO Student (name, phone, gender, created_at) VALUES ('Alice', '1234567890', 'Female', GETDATE()), ('Bob', '0987654321', 'Male', GETDATE()), ('Cathy', '1231231234', 'Female', GETDATE()), ('David', '3213214321', 'Male', GETDATE()), ('Eva', '5556667777', 'Female', GETDATE()), ('Frank', '8889990000', 'Male', GETDATE()), ('Grace', '2223334444', 'Female', GETDATE()), ('Henry', '4445556666', 'Male', GETDATE()), ('Ivy', '1112223333', 'Female', GETDATE()), ('Jack', '7778889999', 'Male', GETDATE()); 记录本次操作时间为:2024-07-23 17:30:45

恢复的前提是数据库在误删前进行过一次全量备份。
全量备份流程:
右键 “Test” 数据库,点击备份(Back Up),备份文件命名为 “testDB.bak”,存储在自定义目录,我存储在 “D:\testDB.bak”。


备份成功。

记录本次操作时间为:2024-07-23 17:32:30
如果我们的数据库全量备份之后没有任何操作,那这个还原是毫无难度的,草履虫也会。本篇重点讲如果全量备份之后,再有为备份的新操作该如何处理,这也符合实际应用中的场景。
-- 插入五条测试数据 INSERT INTO Student (name, phone, gender, created_at) VALUES ('Lily', '1114447777', 'Female', GETDATE()), ('Mike', '2225558888', 'Male', GETDATE()), ('Nina', '3336669999', 'Female', GETDATE()), ('Oscar', '4447770000', 'Male', GETDATE()), ('Paul', '5558881111', 'Male', GETDATE()); 
记录本次操作时间为:2024-07-23 17:35:14
为了模拟数据误删的情况,我们将进行一次全量更新操作,导致所有记录的手机号码(phone)字段丢失。
-- 模拟全量更新操作,导致手机号码丢失 UPDATE Student SET phone = NULL; 
执行上述 SQL 脚本后,Student 表中的所有记录的 phone 字段将被更新为 NULL,模拟了数据误删的情况。

记录本次操作时间为:2024-07-23 17:35:41
这是数据维护中经常遇到的问题,因为某些原因导致 Where 条件的子项查询没有生效,导致全量更新,等同于某一列被直接删除。还有一些 Delete From / Drop Table 之类的情况,其实和这个的恢复方式一样。
在误删发生后,我们需要备份当前的事务日志,以确保在恢复过程中不会丢失任何数据。
-- 备份当前的事务日志 BACKUP LOG Test TO DISK='d:\testLOG.bak' WITH FORMAT GO 
记录本次操作时间为:2024-07-23 17:37:16
接下来,我们将还原数据库到误操作之前的状态。这个过程包括还原之前的全量备份和刚刚备份的事务日志(截至到误删前的部分)。
在 SQL Server Management Studio 中,右键单击要还原的数据库(Test),选择“任务” -> “还原” -> “数据库”
在“选项”标签中,勾选“关闭现有连接到目标数据库”,选择 之前的全量备份 和 刚刚备份的事务日志。


在通用里,选择一个还原到的具体时间点。这里的时间点如果记不清了,则需要我们去尽可能推算,因为生产数据时刻在变化,尽可能恢复到误删前的前一刻的数据可以避免更多的损失。

这里我们的误删操作发生在:2024-07-23 17:35:41。
因此,我们选择还原到这个时间的前一刻,我选择 2024-07-23 17:35:30。

点击“确定”开始还原。

还原成功。
还原完成后,我们需要验证数据是否已经被成功恢复。
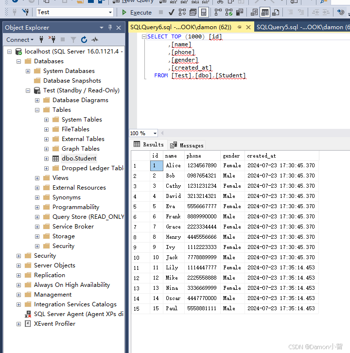
-- 查看 Student 表中的数据 SELECT TOP (1000) [id] ,[name] ,[phone] ,[gender] ,[created_at] FROM [Test].[dbo].[Student] 执行上述查询语句后,我们可以看到所有记录的 phone 字段已经被恢复到误操作之前的状态。

从刚刚的截图上我们看到,虽然数据被恢复了,但是因为使用了日志事务,所以Test数据库变成了StandBy/ReadOnly状态。当前状态下,数据库是无法被写入的,我们需要解除这种状态。
-- 切换到 master 数据库 USE master; -- 在主服务器上移除日志传送配置 EXEC master.dbo.sp_delete_log_shipping_primary_secondary @primary_database = 'Test', -- 主数据库名称 @secondary_server = '', -- 备用服务器名称 @secondary_database = 'Test'; -- 备用数据库名称 -- 在主服务器上移除主数据库的日志传送配置 EXEC master.dbo.sp_delete_log_shipping_primary_database @database = 'Test'; -- 主数据库名称 -- 在备用服务器上移除日志传送配置 EXEC master.dbo.sp_delete_log_shipping_secondary_database @secondary_database = 'Test'; -- 备用数据库名称 -- 恢复数据库 RESTORE DATABASE Test WITH RECOVERY; -- 将数据库设置为读写模式 ALTER DATABASE Test SET READ_WRITE; 我们刷新数据库,看到数据库Test已经变为可写入的正常状态了。

通过本文的介绍,我们学习了如何在 SQL Server 中进行数据的备份和恢复操作,特别是在数据误删的情况下。数据误删是数据库管理中一个常见而严重的问题,如果没有有效的备份和恢复策略,可能会导致无法挽回的损失。
定期备份是保障数据安全的最有效手段之一。SQL Server 提供了多种备份策略,包括:
当数据被误删时,正确的恢复操作至关重要。通过以下步骤,我们可以有效地恢复数据:
RESTORE DATABASE [YourDatabase] FROM DISK = 'C:\Backup\YourDatabase_full.bak' WITH NORECOVERY; RESTORE DATABASE [YourDatabase] FROM DISK = 'C:\Backup\YourDatabase_diff.bak' WITH NORECOVERY; RESTORE LOG [YourDatabase] FROM DISK = 'C:\Backup\YourDatabase_log.trn' WITH STOPAT = 'YYYY-MM-DDTHH:MM:SS', RECOVERY; 通过全量备份和事务日志备份,我们能够有效地恢复误删的数据,确保数据的完整性和安全性。希望本文对大家在日常的数据库管理工作中有所帮助。
下一篇:cdn大数据_CDN基础数据